DDS4CCM  1.1.4
 All Classes Namespaces Files Functions Variables Typedefs Enumerations Enumerator Friends Macros Groups Pages
Public Member Functions | Private Member Functions | Private Attributes | List of all members
CIAO::DDS4CCM::Reader_T< READER_TYPE, TYPED_DDS_READER, VALUE_TYPE, SEQ_VALUE_TYPE > Class Template Reference

#include <Reader_T.h>

Inheritance diagram for CIAO::DDS4CCM::Reader_T< READER_TYPE, TYPED_DDS_READER, VALUE_TYPE, SEQ_VALUE_TYPE >:
Inheritance graph
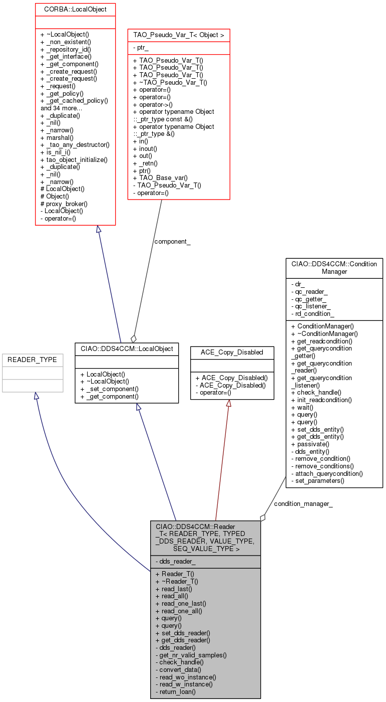
Collaboration diagram for CIAO::DDS4CCM::Reader_T< READER_TYPE, TYPED_DDS_READER, VALUE_TYPE, SEQ_VALUE_TYPE >:
Collaboration graph

Public Member Functions

 Reader_T (void)
 Constructor.
 
virtual ~Reader_T (void)
 Destructor.
 
virtual void read_last (SEQ_VALUE_TYPE &instances,::CCM_DDS::ReadInfoSeq &infos)
 
virtual void read_all (SEQ_VALUE_TYPE &instances,::CCM_DDS::ReadInfoSeq &infos)
 
virtual void read_one_last (VALUE_TYPE &an_instance,::CCM_DDS::ReadInfo_out info, DDS_INSTANCE_HANDLE_T_IN instance_handle)
 
virtual void read_one_all (const VALUE_TYPE &an_instance, SEQ_VALUE_TYPE &instances,::CCM_DDS::ReadInfoSeq &infos, DDS_INSTANCE_HANDLE_T_IN instance_handle)
 
virtual ::CCM_DDS::QueryFilterquery (void)
 
virtual void query (const ::CCM_DDS::QueryFilter &filter)
 
void set_dds_reader (::DDS::DataReader_ptr dr,::CIAO::DDS4CCM::ConditionManager *condition_manager)
 
::DDS::DataReader_ptr get_dds_reader (void)
 
- Public Member Functions inherited from CIAO::DDS4CCM::LocalObject
 LocalObject (void)
 
virtual ~LocalObject (void)
 
void _set_component (::CORBA::Object_ptr component)
 
virtual ::CORBA::Object_ptr _get_component (void)
 
- Public Member Functions inherited from CORBA::LocalObject
virtual CORBA::Boolean _non_existent (void)
 
virtual char * _repository_id (void)
 
virtual CORBA::InterfaceDef_ptr _get_interface (void)
 
virtual void _create_request (CORBA::Context_ptr ctx, const char *operation, CORBA::NVList_ptr arg_list, CORBA::NamedValue_ptr result, CORBA::Request_ptr &request, CORBA::Flags req_flags)
 
virtual void _create_request (CORBA::Context_ptr ctx, const char *operation, CORBA::NVList_ptr arg_list, CORBA::NamedValue_ptr result, CORBA::ExceptionList_ptr exclist, CORBA::ContextList_ptr ctxtlist, CORBA::Request_ptr &request, CORBA::Flags req_flags)
 
virtual CORBA::Request_ptr _request (const char *operation)
 
CORBA::Policy_ptr _get_policy (CORBA::PolicyType type)
 
CORBA::Policy_ptr _get_cached_policy (TAO_Cached_Policy_Type type)
 
CORBA::Object_ptr _set_policy_overrides (const CORBA::PolicyList &policies, CORBA::SetOverrideType set_add)
 
CORBA::PolicyList_get_policy_overrides (const CORBA::PolicyTypeSeq &types)
 
CORBA::Boolean _validate_connection (CORBA::PolicyList_out inconsistent_policies)
 
virtual CORBA::ULong _hash (CORBA::ULong maximum)
 
virtual CORBA::Boolean _is_equivalent (CORBA::Object_ptr other_obj)
 
virtual CORBA::ORB_ptr _get_orb (void)
 
virtual TAO::ObjectKey_key (void)
 
virtual ~Object (void)
 
virtual TAO_Abstract_ServantBase_servant (void) const
 
virtual CORBA::Boolean _is_collocated (void) const
 
virtual CORBA::Boolean _is_local (void) const
 
 Object (TAO_Stub *p, CORBA::Boolean collocated=false, TAO_Abstract_ServantBase *servant=0, TAO_ORB_Core *orb_core=0)
 
 Object (IOP::IOR *ior, TAO_ORB_Core *orb_core)
 
virtual TAO_Stub_stubobj (void) const
 
virtual TAO_Stub_stubobj (void)
 
virtual void _proxy_broker (TAO::Object_Proxy_Broker *proxy_broker)
 
virtual CORBA::Boolean marshal (TAO_OutputCDR &cdr)
 
CORBA::Boolean is_evaluated (void) const
 
TAO_ORB_Coreorb_core (void) const
 
IOP::IOR * steal_ior (void)
 
const IOP::IOR & ior (void) const
 
virtual bool can_convert_to_ior (void) const
 
virtual char * convert_to_ior (bool use_omg_ior_format, const char *ior_prefix) const
 
void _decr_refcount (void)
 
virtual void _add_ref (void)
 
virtual void _remove_ref (void)
 
virtual CORBA::ULong _refcount_value (void) const
 
virtual CORBA::Boolean _is_a (const char *logical_type_id)
 
virtual const char * _interface_repository_id (void) const
 
CORBA::Policy_ptr _get_policy (CORBA::PolicyType type)
 
CORBA::Policy_ptr _get_cached_policy (TAO_Cached_Policy_Type type)
 
CORBA::Object_ptr _set_policy_overrides (const CORBA::PolicyList &policies, CORBA::SetOverrideType set_add)
 
CORBA::PolicyList_get_policy_overrides (const CORBA::PolicyTypeSeq &types)
 
CORBA::Boolean _validate_connection (CORBA::PolicyList_out inconsistent_policies)
 
- Public Member Functions inherited from CORBA::Object
 Object (TAO_Stub *p, CORBA::Boolean collocated=false, TAO_Abstract_ServantBase *servant=0, TAO_ORB_Core *orb_core=0)
 
 Object (IOP::IOR *ior, TAO_ORB_Core *orb_core)
 
CORBA::Boolean is_evaluated (void) const
 
TAO_ORB_Coreorb_core (void) const
 
IOP::IOR * steal_ior (void)
 
const IOP::IOR & ior (void) const
 
void _decr_refcount (void)
 
CORBA::Policy_ptr _get_policy (CORBA::PolicyType type)
 
CORBA::Policy_ptr _get_cached_policy (TAO_Cached_Policy_Type type)
 
CORBA::Object_ptr _set_policy_overrides (const CORBA::PolicyList &policies, CORBA::SetOverrideType set_add)
 
CORBA::PolicyList_get_policy_overrides (const CORBA::PolicyTypeSeq &types)
 
CORBA::Boolean _validate_connection (CORBA::PolicyList_out inconsistent_policies)
 

Private Member Functions

TYPED_DDS_READER::_ptr_type dds_reader (void)
 
::CORBA::ULong get_nr_valid_samples (const ::DDS::SampleInfoSeq &sample_infos, const bool determine_last)
 
::DDS::InstanceHandle_t check_handle (const VALUE_TYPE &an_instance, DDS_INSTANCE_HANDLE_T_IN instance_handle)
 
void convert_data (const SEQ_VALUE_TYPE &all_data, SEQ_VALUE_TYPE &data_to_return,::CCM_DDS::ReadInfoSeq &infos, const ::DDS::SampleInfoSeq &sample_info)
 
void read_wo_instance (SEQ_VALUE_TYPE &data,::DDS::SampleInfoSeq &sample_info,::DDS::QueryCondition_ptr qc)
 
void read_w_instance (SEQ_VALUE_TYPE &data,::DDS::SampleInfoSeq &sample_info, DDS_INSTANCE_HANDLE_T_IN lookup_hnd)
 
void return_loan (SEQ_VALUE_TYPE &data,::DDS::SampleInfoSeq sample_info, bool throw_exception=true)
 
- Private Member Functions inherited from ACE_Copy_Disabled
 ACE_Copy_Disabled (void)
 

Private Attributes

TYPED_DDS_READER::_var_type dds_reader_
 
::CIAO::DDS4CCM::ConditionManagercondition_manager_
 

Additional Inherited Members

- Public Types inherited from CORBA::LocalObject
typedef LocalObject_ptr _ptr_type
 
typedef LocalObject_var _var_type
 
typedef LocalObject_out _out_type
 
typedef Object_ptr _ptr_type
 
typedef Object_var _var_type
 
typedef Object_out _out_type
 
- Static Public Member Functions inherited from CORBA::LocalObject
static LocalObject_ptr _duplicate (LocalObject_ptr obj)
 
static LocalObject_ptr _nil (void)
 
static LocalObject_ptr _narrow (CORBA::Object_ptr obj)
 
static CORBA::Boolean marshal (const Object_ptr x, TAO_OutputCDR &cdr)
 
static void _tao_any_destructor (void *)
 
static CORBA::Boolean is_nil_i (CORBA::Object_ptr obj)
 
static void tao_object_initialize (Object *)
 
static CORBA::Object_ptr _duplicate (CORBA::Object_ptr obj)
 
static CORBA::Object_ptr _nil (void)
 
static CORBA::Object_ptr _narrow (CORBA::Object_ptr obj)
 
- Protected Member Functions inherited from CORBA::LocalObject
 LocalObject (void)
 
 Object (int dummy=0)
 
TAO::Object_Proxy_Brokerproxy_broker () const
 
- Protected Attributes inherited from CORBA::LocalObject
ACE_Atomic_Op< TAO_SYNCH_MUTEX,
unsigned long > 
refcount_
 

Constructor & Destructor Documentation

template<typename READER_TYPE , typename TYPED_DDS_READER , typename VALUE_TYPE , typename SEQ_VALUE_TYPE >
CIAO::DDS4CCM::Reader_T< READER_TYPE, TYPED_DDS_READER, VALUE_TYPE, SEQ_VALUE_TYPE >::Reader_T ( void  )

Constructor.

template<typename READER_TYPE , typename TYPED_DDS_READER , typename VALUE_TYPE , typename SEQ_VALUE_TYPE >
CIAO::DDS4CCM::Reader_T< READER_TYPE, TYPED_DDS_READER, VALUE_TYPE, SEQ_VALUE_TYPE >::~Reader_T ( void  )
virtual

Destructor.

Member Function Documentation

template<typename READER_TYPE , typename TYPED_DDS_READER , typename VALUE_TYPE , typename SEQ_VALUE_TYPE >
DDS::InstanceHandle_t CIAO::DDS4CCM::Reader_T< READER_TYPE, TYPED_DDS_READER, VALUE_TYPE, SEQ_VALUE_TYPE >::check_handle ( const VALUE_TYPE &  an_instance,
DDS_INSTANCE_HANDLE_T_IN  instance_handle 
)
private
template<typename READER_TYPE , typename TYPED_DDS_READER , typename VALUE_TYPE , typename SEQ_VALUE_TYPE >
void CIAO::DDS4CCM::Reader_T< READER_TYPE, TYPED_DDS_READER, VALUE_TYPE, SEQ_VALUE_TYPE >::convert_data ( const SEQ_VALUE_TYPE &  all_data,
SEQ_VALUE_TYPE &  data_to_return,
::CCM_DDS::ReadInfoSeq infos,
const ::DDS::SampleInfoSeq sample_info 
)
private
template<typename READER_TYPE , typename TYPED_DDS_READER , typename VALUE_TYPE , typename SEQ_VALUE_TYPE >
TYPED_DDS_READER::_ptr_type CIAO::DDS4CCM::Reader_T< READER_TYPE, TYPED_DDS_READER, VALUE_TYPE, SEQ_VALUE_TYPE >::dds_reader ( void  )
private
template<typename READER_TYPE , typename TYPED_DDS_READER , typename VALUE_TYPE , typename SEQ_VALUE_TYPE >
DDS::DataReader_ptr CIAO::DDS4CCM::Reader_T< READER_TYPE, TYPED_DDS_READER, VALUE_TYPE, SEQ_VALUE_TYPE >::get_dds_reader ( void  )
template<typename READER_TYPE , typename TYPED_DDS_READER , typename VALUE_TYPE , typename SEQ_VALUE_TYPE >
CORBA::ULong CIAO::DDS4CCM::Reader_T< READER_TYPE, TYPED_DDS_READER, VALUE_TYPE, SEQ_VALUE_TYPE >::get_nr_valid_samples ( const ::DDS::SampleInfoSeq sample_infos,
const bool  determine_last 
)
private
template<typename READER_TYPE , typename TYPED_DDS_READER , typename VALUE_TYPE , typename SEQ_VALUE_TYPE >
CCM_DDS::QueryFilter * CIAO::DDS4CCM::Reader_T< READER_TYPE, TYPED_DDS_READER, VALUE_TYPE, SEQ_VALUE_TYPE >::query ( void  )
template<typename READER_TYPE , typename TYPED_DDS_READER , typename VALUE_TYPE , typename SEQ_VALUE_TYPE >
void CIAO::DDS4CCM::Reader_T< READER_TYPE, TYPED_DDS_READER, VALUE_TYPE, SEQ_VALUE_TYPE >::query ( const ::CCM_DDS::QueryFilter filter)
virtual
template<typename READER_TYPE , typename TYPED_DDS_READER , typename VALUE_TYPE , typename SEQ_VALUE_TYPE >
void CIAO::DDS4CCM::Reader_T< READER_TYPE, TYPED_DDS_READER, VALUE_TYPE, SEQ_VALUE_TYPE >::read_all ( SEQ_VALUE_TYPE &  instances,
::CCM_DDS::ReadInfoSeq infos 
)
virtual
template<typename READER_TYPE , typename TYPED_DDS_READER , typename VALUE_TYPE , typename SEQ_VALUE_TYPE >
void CIAO::DDS4CCM::Reader_T< READER_TYPE, TYPED_DDS_READER, VALUE_TYPE, SEQ_VALUE_TYPE >::read_last ( SEQ_VALUE_TYPE &  instances,
::CCM_DDS::ReadInfoSeq infos 
)
virtual
template<typename READER_TYPE , typename TYPED_DDS_READER , typename VALUE_TYPE , typename SEQ_VALUE_TYPE >
void CIAO::DDS4CCM::Reader_T< READER_TYPE, TYPED_DDS_READER, VALUE_TYPE, SEQ_VALUE_TYPE >::read_one_all ( const VALUE_TYPE &  an_instance,
SEQ_VALUE_TYPE &  instances,
::CCM_DDS::ReadInfoSeq infos,
DDS_INSTANCE_HANDLE_T_IN  instance_handle 
)
virtual
template<typename READER_TYPE , typename TYPED_DDS_READER , typename VALUE_TYPE , typename SEQ_VALUE_TYPE >
void CIAO::DDS4CCM::Reader_T< READER_TYPE, TYPED_DDS_READER, VALUE_TYPE, SEQ_VALUE_TYPE >::read_one_last ( VALUE_TYPE &  an_instance,
::CCM_DDS::ReadInfo_out  info,
DDS_INSTANCE_HANDLE_T_IN  instance_handle 
)
virtual
template<typename READER_TYPE , typename TYPED_DDS_READER , typename VALUE_TYPE , typename SEQ_VALUE_TYPE >
void CIAO::DDS4CCM::Reader_T< READER_TYPE, TYPED_DDS_READER, VALUE_TYPE, SEQ_VALUE_TYPE >::read_w_instance ( SEQ_VALUE_TYPE &  data,
::DDS::SampleInfoSeq sample_info,
DDS_INSTANCE_HANDLE_T_IN  lookup_hnd 
)
private
template<typename READER_TYPE , typename TYPED_DDS_READER , typename VALUE_TYPE , typename SEQ_VALUE_TYPE >
void CIAO::DDS4CCM::Reader_T< READER_TYPE, TYPED_DDS_READER, VALUE_TYPE, SEQ_VALUE_TYPE >::read_wo_instance ( SEQ_VALUE_TYPE &  data,
::DDS::SampleInfoSeq sample_info,
::DDS::QueryCondition_ptr  qc 
)
private
template<typename READER_TYPE , typename TYPED_DDS_READER , typename VALUE_TYPE , typename SEQ_VALUE_TYPE >
void CIAO::DDS4CCM::Reader_T< READER_TYPE, TYPED_DDS_READER, VALUE_TYPE, SEQ_VALUE_TYPE >::return_loan ( SEQ_VALUE_TYPE &  data,
::DDS::SampleInfoSeq  sample_info,
bool  throw_exception = true 
)
private
template<typename READER_TYPE , typename TYPED_DDS_READER , typename VALUE_TYPE , typename SEQ_VALUE_TYPE >
void CIAO::DDS4CCM::Reader_T< READER_TYPE, TYPED_DDS_READER, VALUE_TYPE, SEQ_VALUE_TYPE >::set_dds_reader ( ::DDS::DataReader_ptr  dr,
::CIAO::DDS4CCM::ConditionManager condition_manager 
)

Member Data Documentation

template<typename READER_TYPE , typename TYPED_DDS_READER , typename VALUE_TYPE , typename SEQ_VALUE_TYPE >
::CIAO::DDS4CCM::ConditionManager* CIAO::DDS4CCM::Reader_T< READER_TYPE, TYPED_DDS_READER, VALUE_TYPE, SEQ_VALUE_TYPE >::condition_manager_
private
template<typename READER_TYPE , typename TYPED_DDS_READER , typename VALUE_TYPE , typename SEQ_VALUE_TYPE >
TYPED_DDS_READER::_var_type CIAO::DDS4CCM::Reader_T< READER_TYPE, TYPED_DDS_READER, VALUE_TYPE, SEQ_VALUE_TYPE >::dds_reader_
private

The documentation for this class was generated from the following files: