|
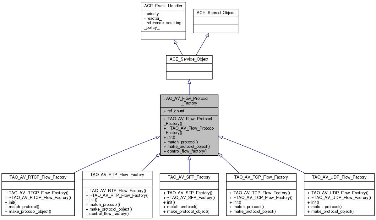
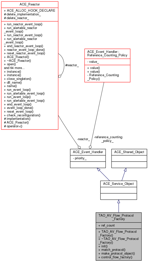
TAO_AV
2.2.6
|
#include <Protocol_Factory.h>


Public Member Functions | |
| TAO_AV_Flow_Protocol_Factory (void) | |
| Initialization hook. More... | |
| virtual | ~TAO_AV_Flow_Protocol_Factory (void) |
| virtual int | init (int argc, ACE_TCHAR *argv[]) |
| virtual int | match_protocol (const char *flow_string) |
| virtual TAO_AV_Protocol_Object * | make_protocol_object (TAO_FlowSpec_Entry *entry, TAO_Base_StreamEndPoint *endpoint, TAO_AV_Flow_Handler *handler, TAO_AV_Transport *transport) |
| virtual const char * | control_flow_factory (void) |
Public Attributes | |
| int | ref_count |
| TAO_AV_Flow_Protocol_Factory::TAO_AV_Flow_Protocol_Factory | ( | void | ) |
Initialization hook.
|
virtual |
|
virtual |
Reimplemented in TAO_AV_RTP_Flow_Factory.
|
virtual |
Reimplemented in TAO_AV_RTP_Flow_Factory, TAO_AV_SFP_Factory, TAO_AV_UDP_Flow_Factory, TAO_AV_TCP_Flow_Factory, and TAO_AV_RTCP_Flow_Factory.
|
virtual |
Reimplemented in TAO_AV_RTP_Flow_Factory, TAO_AV_SFP_Factory, TAO_AV_UDP_Flow_Factory, TAO_AV_TCP_Flow_Factory, and TAO_AV_RTCP_Flow_Factory.
|
virtual |
Reimplemented in TAO_AV_RTP_Flow_Factory, TAO_AV_SFP_Factory, TAO_AV_UDP_Flow_Factory, TAO_AV_TCP_Flow_Factory, and TAO_AV_RTCP_Flow_Factory.
| int TAO_AV_Flow_Protocol_Factory::ref_count |
1.8.6