DDS4CCM  1.2.2
 All Classes Namespaces Files Functions Variables Typedefs Enumerations Enumerator Friends Macros Groups Pages
Public Member Functions | Static Public Member Functions | Private Member Functions | Private Attributes | List of all members
CIAO::DDS4CCM::SubscriberListener Class Reference

#include <SubscriberListener.h>

Inheritance diagram for CIAO::DDS4CCM::SubscriberListener:
Inheritance graph
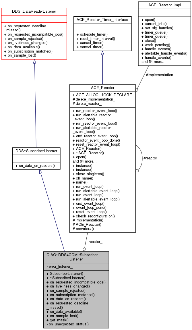
Collaboration diagram for CIAO::DDS4CCM::SubscriberListener:
Collaboration graph

Public Member Functions

 SubscriberListener (::CCM_DDS::ConnectorStatusListener_ptr error_listener, ACE_Reactor *reactor)
 Constructor. More...
 
virtual ~SubscriberListener (void)
 Destructor. More...
 
virtual void on_requested_incompatible_qos (::DDS::DataReader_ptr reader, const ::DDS::RequestedIncompatibleQosStatus &status)
 
virtual void on_liveliness_changed (::DDS::DataReader *reader, const ::DDS::LivelinessChangedStatus &status)
 
virtual void on_sample_rejected (::DDS::DataReader *reader, const ::DDS::SampleRejectedStatus &status)
 
virtual void on_subscription_matched (::DDS::DataReader *reader, const ::DDS::SubscriptionMatchedStatus &status)
 
virtual void on_data_on_readers (::DDS::Subscriber *subscriber)
 
virtual void on_requested_deadline_missed (::DDS::DataReader_ptr, const ::DDS::RequestedDeadlineMissedStatus &)
 
virtual void on_data_available (::DDS::DataReader_ptr)
 
virtual void on_sample_lost (::DDS::DataReader_ptr, const ::DDS::SampleLostStatus &)
 
- Public Member Functions inherited from DDS::SubscriberListener
void on_data_on_readers (in Subscriber the_subscriber)
 
- Public Member Functions inherited from DDS::DataReaderListener
void on_requested_deadline_missed (in DataReader the_reader, in RequestedDeadlineMissedStatus status)
 
void on_requested_incompatible_qos (in DataReader the_reader, in RequestedIncompatibleQosStatus status)
 
void on_sample_rejected (in DataReader the_reader, in SampleRejectedStatus status)
 
void on_liveliness_changed (in DataReader the_reader, in LivelinessChangedStatus status)
 
void on_data_available (in DataReader the_reader)
 
void on_subscription_matched (in DataReader the_reader, in SubscriptionMatchedStatus status)
 
void on_sample_lost (in DataReader the_reader, in SampleLostStatus status)
 

Static Public Member Functions

::DDS::StatusMask get_mask (::CCM_DDS::ConnectorStatusListener_ptr csl)
 

Private Member Functions

virtual void on_unexpected_status (::DDS::Entity_ptr entity,::DDS::StatusKind status_kind)
 

Private Attributes

::CCM_DDS::ConnectorStatusListener_var error_listener_
 
ACE_Reactorreactor_
 

Constructor & Destructor Documentation

CIAO::DDS4CCM::SubscriberListener::SubscriberListener ( ::CCM_DDS::ConnectorStatusListener_ptr  error_listener,
ACE_Reactor reactor 
)

Constructor.

CIAO::DDS4CCM::SubscriberListener::~SubscriberListener ( void  )
virtual

Destructor.

Member Function Documentation

DDS::StatusMask CIAO::DDS4CCM::SubscriberListener::get_mask ( ::CCM_DDS::ConnectorStatusListener_ptr  csl)
static
void CIAO::DDS4CCM::SubscriberListener::on_data_available ( ::DDS::DataReader_ptr  )
virtual
void CIAO::DDS4CCM::SubscriberListener::on_data_on_readers ( ::DDS::Subscriber subscriber)
virtual
void CIAO::DDS4CCM::SubscriberListener::on_liveliness_changed ( ::DDS::DataReader reader,
const ::DDS::LivelinessChangedStatus status 
)
virtual
void CIAO::DDS4CCM::SubscriberListener::on_requested_deadline_missed ( ::DDS::DataReader_ptr  ,
const ::DDS::RequestedDeadlineMissedStatus  
)
virtual
void CIAO::DDS4CCM::SubscriberListener::on_requested_incompatible_qos ( ::DDS::DataReader_ptr  reader,
const ::DDS::RequestedIncompatibleQosStatus status 
)
virtual
void CIAO::DDS4CCM::SubscriberListener::on_sample_lost ( ::DDS::DataReader_ptr  ,
const ::DDS::SampleLostStatus  
)
virtual
void CIAO::DDS4CCM::SubscriberListener::on_sample_rejected ( ::DDS::DataReader reader,
const ::DDS::SampleRejectedStatus status 
)
virtual
void CIAO::DDS4CCM::SubscriberListener::on_subscription_matched ( ::DDS::DataReader reader,
const ::DDS::SubscriptionMatchedStatus status 
)
virtual
void CIAO::DDS4CCM::SubscriberListener::on_unexpected_status ( ::DDS::Entity_ptr  entity,
::DDS::StatusKind  status_kind 
)
privatevirtual

Member Data Documentation

::CCM_DDS::ConnectorStatusListener_var CIAO::DDS4CCM::SubscriberListener::error_listener_
private
ACE_Reactor* CIAO::DDS4CCM::SubscriberListener::reactor_
private

The documentation for this class was generated from the following files: