|
DDS4CCM
1.2.2
|
Templated base class for the Getter port. More...
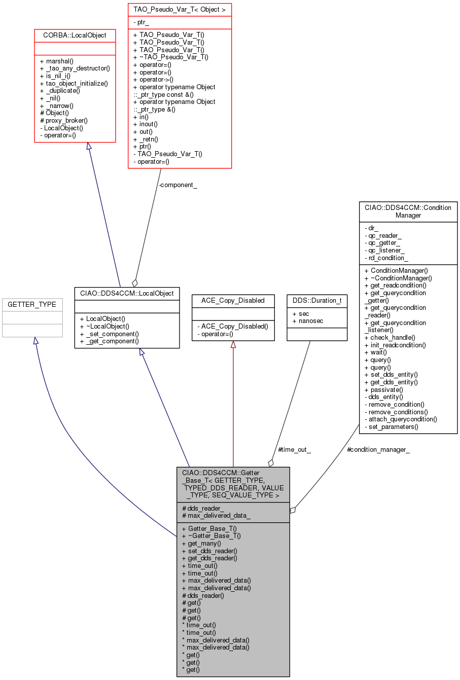
#include <Getter_T.h>


Public Member Functions | |
| Getter_Base_T (void) | |
| Constructor. More... | |
| virtual | ~Getter_Base_T (void) |
| Destructor. More... | |
| virtual bool | get_many (SEQ_VALUE_TYPE &instances,::CCM_DDS::ReadInfoSeq &infos) |
| void | set_dds_reader (::DDS::DataReader_ptr reader,::CIAO::DDS4CCM::ConditionManager *condition_manager) |
| ::DDS::DataReader_ptr | get_dds_reader (void) |
time_out | |
Accessors for time_out | |
| virtual ::DDS::Duration_t | time_out (void) |
| virtual void | time_out (const ::DDS::Duration_t &time_out) |
max_delivered_data | |
Accessors for max_delivered_data | |
| virtual ::CCM_DDS::DataNumber_t | max_delivered_data (void) |
| virtual void | max_delivered_data (::CCM_DDS::DataNumber_t max_delivered_data) |
Public Member Functions inherited from CIAO::DDS4CCM::LocalObject | |
| LocalObject (void) | |
| virtual | ~LocalObject (void) |
| void | _set_component (::CORBA::Object_ptr component) |
| virtual ::CORBA::Object_ptr | _get_component (void) |
Protected Member Functions | |
| TYPED_DDS_READER::_ptr_type | dds_reader (void) |
get | |
Generic helper methods which perform the actual DDS reading. | |
| ::DDS::ReturnCode_t | get (SEQ_VALUE_TYPE &data,::DDS::SampleInfoSeq &sample_info, const ::CORBA::Long &max_samples) |
| ::DDS::ReturnCode_t | get (SEQ_VALUE_TYPE &data,::DDS::SampleInfoSeq &sample_info, const ::CORBA::Long &max_samples,::DDS::QueryCondition_ptr qc) |
| ::DDS::ReturnCode_t | get (SEQ_VALUE_TYPE &data,::DDS::SampleInfoSeq &sample_info, const ::CORBA::Long &max_samples,::DDS::ReadCondition_ptr rd) |
Protected Attributes | |
| TYPED_DDS_READER::_var_type | dds_reader_ |
| ::CIAO::DDS4CCM::ConditionManager * | condition_manager_ |
| ::DDS::Duration_t | time_out_ |
| ::CCM_DDS::DataNumber_t | max_delivered_data_ |
Additional Inherited Members | |
Public Types inherited from CORBA::LocalObject | |
| typedef Object_ptr | _ptr_type |
| typedef Object_var | _var_type |
| typedef Object_out | _out_type |
Static Public Member Functions inherited from CORBA::LocalObject | |
| static CORBA::Boolean | marshal (const Object_ptr x, TAO_OutputCDR &cdr) |
| static void | _tao_any_destructor (void *) |
| static CORBA::Boolean | is_nil_i (CORBA::Object_ptr obj) |
| static void | tao_object_initialize (Object *) |
| static CORBA::Object_ptr | _duplicate (CORBA::Object_ptr obj) |
| static CORBA::Object_ptr | _nil (void) |
| static CORBA::Object_ptr | _narrow (CORBA::Object_ptr obj) |
Templated base class for the Getter port.
, VALUE_TYPE, SEQ_VALUE_TYPE>
Spec: Get operations are performed with the following parameters
. SampleStateMask: NO_READ,
. ViewStateMask: NEW or NOT_NEW,
. InstanceStateMask: ALIVE or NOT_ALIVE,
. Through the query (if any) of the Reader associated to the port,
. Within the time limit specified in time_out.
All methods return a boolean as result indicating whether actual data
are provided (TRUE) or if the time-out occurred (FALSE). | CIAO::DDS4CCM::Getter_Base_T< GETTER_TYPE, TYPED_DDS_READER, VALUE_TYPE, SEQ_VALUE_TYPE >::Getter_Base_T | ( | void | ) |
Constructor.
|
virtual |
Destructor.
|
protected |
|
protected |
|
protected |
|
protected |
| DDS::DataReader_ptr CIAO::DDS4CCM::Getter_Base_T< GETTER_TYPE, TYPED_DDS_READER, VALUE_TYPE, SEQ_VALUE_TYPE >::get_dds_reader | ( | void | ) |
|
virtual |
Spec : get_many returns all the available samples in the limits set by the attribute max_delivered_data. In case there are more available samples, the first max_delivered_data are returned. The default value for that attribute is UNLIMITED (0)
| CCM_DDS::DataNumber_t CIAO::DDS4CCM::Getter_Base_T< GETTER_TYPE, TYPED_DDS_READER, VALUE_TYPE, SEQ_VALUE_TYPE >::max_delivered_data | ( | void | ) |
|
virtual |
| void CIAO::DDS4CCM::Getter_Base_T< GETTER_TYPE, TYPED_DDS_READER, VALUE_TYPE, SEQ_VALUE_TYPE >::set_dds_reader | ( | ::DDS::DataReader_ptr | reader, |
| ::CIAO::DDS4CCM::ConditionManager * | condition_manager | ||
| ) |
Set the actual pointer to DDS Datareader
| DDS::Duration_t CIAO::DDS4CCM::Getter_Base_T< GETTER_TYPE, TYPED_DDS_READER, VALUE_TYPE, SEQ_VALUE_TYPE >::time_out | ( | void | ) |
|
virtual |
|
protected |
|
protected |
|
protected |
|
protected |
1.8.3.1