TAO_RTEvent  2.1.8
 All Classes Namespaces Files Functions Variables Typedefs Enumerations Enumerator Friends Macros Pages
Public Member Functions | Private Attributes | List of all members
TAO_ECG_Simple_Mcast_EH Class Reference

Simple Event Handler for mcast messages. Listens for messages on a single mcast group. Useful in environments where event traffic is not separated into different groups. Calls handle_input (ACE_SOCK_Dgram_Mcast dgram) on a specified TAO_ECG_Dgram_Handler to inform it about message arrival. More...

#include <ECG_Simple_Mcast_EH.h>

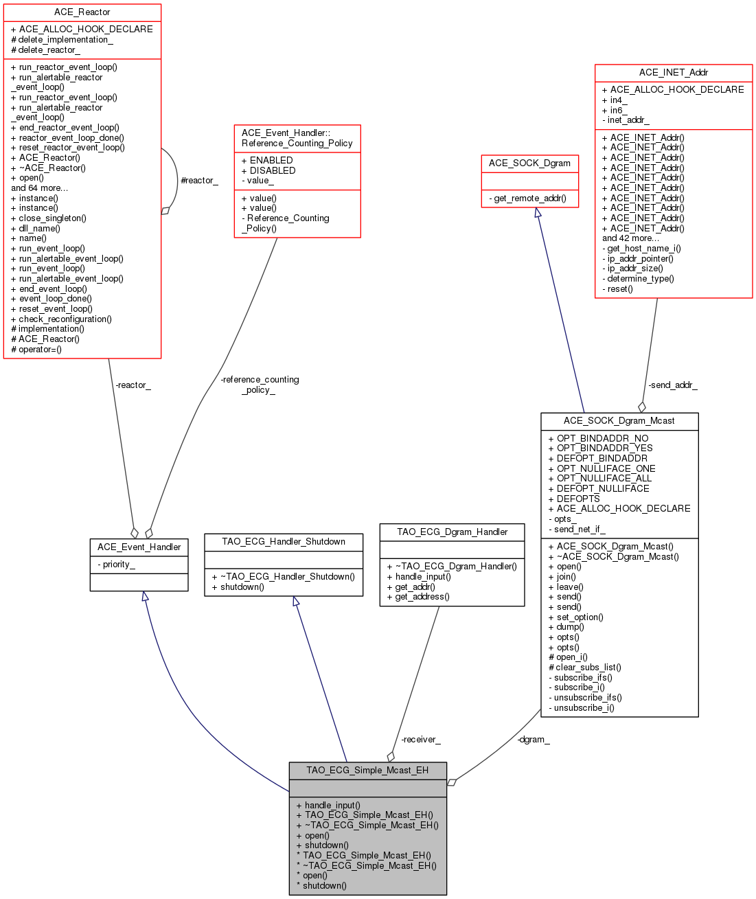
Inheritance diagram for TAO_ECG_Simple_Mcast_EH:
Inheritance graph
Collaboration diagram for TAO_ECG_Simple_Mcast_EH:
Collaboration graph

Public Member Functions

virtual int handle_input (ACE_HANDLE fd)
 
 TAO_ECG_Simple_Mcast_EH (TAO_ECG_Dgram_Handler *recv)
 Initialization and termination methods. More...
 
virtual ~TAO_ECG_Simple_Mcast_EH (void)
 Destructor. More...
 
int open (const char *mcast_addr, const ACE_TCHAR *net_if=0)
 
virtual int shutdown (void)
 
- Public Member Functions inherited from TAO_ECG_Handler_Shutdown
virtual ~TAO_ECG_Handler_Shutdown (void)
 

Private Attributes

ACE_SOCK_Dgram_Mcast dgram_
 
TAO_ECG_Dgram_Handlerreceiver_
 We callback to this object when a message arrives. More...
 

Detailed Description

Simple Event Handler for mcast messages. Listens for messages on a single mcast group. Useful in environments where event traffic is not separated into different groups. Calls handle_input (ACE_SOCK_Dgram_Mcast dgram) on a specified TAO_ECG_Dgram_Handler to inform it about message arrival.

NOT THREAD-SAFE.

Constructor & Destructor Documentation

TAO_ECG_Simple_Mcast_EH::TAO_ECG_Simple_Mcast_EH ( TAO_ECG_Dgram_Handler recv)

Initialization and termination methods.

Constructor. Messages received by this EH will be forwarded to the <recv>.

TAO_ECG_Simple_Mcast_EH::~TAO_ECG_Simple_Mcast_EH ( void  )
virtual

Destructor.

Member Function Documentation

int TAO_ECG_Simple_Mcast_EH::handle_input ( ACE_HANDLE  fd)
virtual

Main method - reactor callback. Notify <receiver_> that <dgram_> is ready for reading.

int TAO_ECG_Simple_Mcast_EH::open ( const char *  mcast_addr,
const ACE_TCHAR net_if = 0 
)

Join the specified multicast group and register itself with the reactor. To insure proper resource clean up, if open () is successful, the user MUST call shutdown () when handler is no longer needed (and its reactor still exists).

int TAO_ECG_Simple_Mcast_EH::shutdown ( void  )
virtual

TAO_ECG_Handler_Shutdown method. Unsubscribe from the reactor and close the datagram.

Implements TAO_ECG_Handler_Shutdown.

Member Data Documentation

ACE_SOCK_Dgram_Mcast TAO_ECG_Simple_Mcast_EH::dgram_
private
TAO_ECG_Dgram_Handler* TAO_ECG_Simple_Mcast_EH::receiver_
private

We callback to this object when a message arrives.


The documentation for this class was generated from the following files: