|
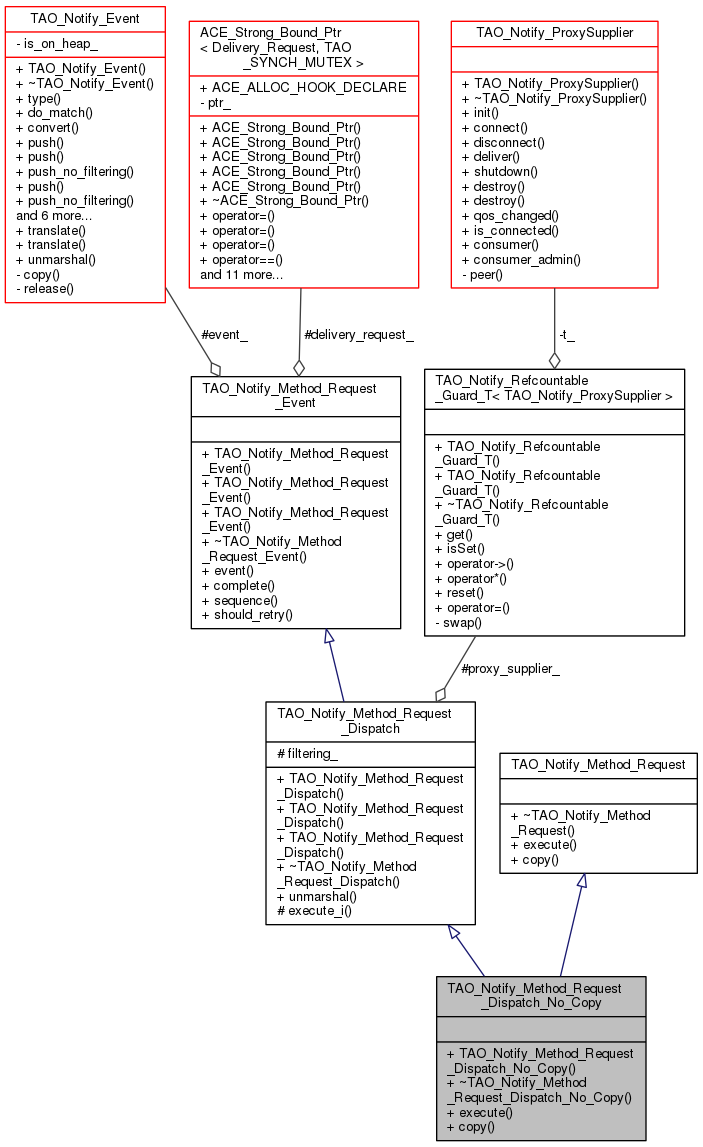
TAO_CosNotification
2.2.7
|
Dispatchs an event to a proxy supplier. More...
#include <Method_Request_Dispatch.h>


Additional Inherited Members | |
Public Types inherited from TAO_Notify_Method_Request_Dispatch | |
| enum | { persistence_code = 1 } |
| an arbitrary code (Octet) to identify this delivery method type in persistent storage More... | |
Static Public Member Functions inherited from TAO_Notify_Method_Request_Dispatch | |
| static TAO_Notify_Method_Request_Dispatch_Queueable * | unmarshal (TAO_Notify::Delivery_Request_Ptr &delivery_request, TAO_Notify_EventChannelFactory &ecf, TAO_InputCDR &cdr) |
| Static method used to reconstruct a Method Request Dispatch. More... | |
Protected Member Functions inherited from TAO_Notify_Method_Request_Dispatch | |
| int | execute_i (void) |
| Execute the dispatch operation. More... | |
Protected Attributes inherited from TAO_Notify_Method_Request_Dispatch | |
| TAO_Notify_ProxySupplier::Ptr | proxy_supplier_ |
| The Proxy. More... | |
| bool | filtering_ |
| Flag is true if we want to do filtering else false. More... | |
Protected Attributes inherited from TAO_Notify_Method_Request_Event | |
| const TAO_Notify_Event * | event_ |
| The Event. More... | |
| TAO_Notify::Delivery_Request_Ptr | delivery_request_ |
| Pointer to the routing slip's delivery request (if any) More... | |
Dispatchs an event to a proxy supplier.
| TAO_Notify_Method_Request_Dispatch_No_Copy::TAO_Notify_Method_Request_Dispatch_No_Copy | ( | const TAO_Notify_Method_Request_Event & | request, |
| TAO_Notify_ProxySupplier * | proxy_supplier, | ||
| bool | filtering | ||
| ) |
Constuct construct from another method request.
|
virtual |
Destructor.
|
virtual |
Create a copy of this method request.
Implements TAO_Notify_Method_Request.
|
virtual |
Execute the Request.
Implements TAO_Notify_Method_Request.
1.8.6