ACE_INet  6.2.7
 All Classes Namespaces Files Functions Variables Typedefs Enumerations Enumerator Friends Macros Pages
Public Types | Public Member Functions | Protected Member Functions | Private Member Functions | Private Attributes | List of all members
ACE::IOS::BasicBidirStreamBuffer< ACE_CHAR_T, STREAM_HANDLER, TR > Class Template Reference

#include <BidirStreamBuffer.h>

Inheritance diagram for ACE::IOS::BasicBidirStreamBuffer< ACE_CHAR_T, STREAM_HANDLER, TR >:
Inheritance graph
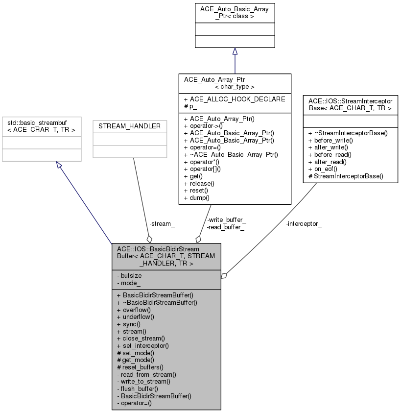
Collaboration diagram for ACE::IOS::BasicBidirStreamBuffer< ACE_CHAR_T, STREAM_HANDLER, TR >:
Collaboration graph

Public Types

typedef std::basic_streambuf
< ACE_CHAR_T, TR > 
base_type
 
typedef std::basic_ios
< ACE_CHAR_T, TR > 
ios_type
 
typedef ACE_CHAR_T char_type
 
typedef TR char_traits
 
typedef base_type::int_type int_type
 
typedef base_type::pos_type pos_type
 
typedef base_type::off_type off_type
 
typedef ios_type::openmode openmode
 
typedef StreamInterceptorBase
< char_type, char_traits
interceptor_type
 

Public Member Functions

 BasicBidirStreamBuffer (STREAM_HANDLER *sh, std::streamsize bufsz, openmode mode)
 Constructor. More...
 
virtual ~BasicBidirStreamBuffer ()
 Destructor. More...
 
virtual int_type overflow (int_type c)
 
virtual int_type underflow ()
 
virtual int sync ()
 
const STREAM_HANDLER & stream () const
 
void close_stream ()
 
void set_interceptor (interceptor_type &interceptor)
 

Protected Member Functions

void set_mode (openmode mode)
 
openmode get_mode () const
 
void reset_buffers ()
 

Private Member Functions

virtual int read_from_stream (char_type *buffer, std::streamsize length)
 
virtual int write_to_stream (const char_type *buffer, std::streamsize length)
 
int flush_buffer ()
 
 BasicBidirStreamBuffer (const BasicBidirStreamBuffer &)
 
BasicBidirStreamBufferoperator= (const BasicBidirStreamBuffer &)
 

Private Attributes

std::streamsize bufsize_
 
ACE_Auto_Array_Ptr< char_typeread_buffer_
 
ACE_Auto_Array_Ptr< char_typewrite_buffer_
 
openmode mode_
 
STREAM_HANDLER * stream_
 
interceptor_typeinterceptor_
 

Member Typedef Documentation

template<class ACE_CHAR_T, class STREAM_HANDLER, class TR = std::char_traits<ACE_CHAR_T>>
typedef std::basic_streambuf<ACE_CHAR_T, TR> ACE::IOS::BasicBidirStreamBuffer< ACE_CHAR_T, STREAM_HANDLER, TR >::base_type
template<class ACE_CHAR_T, class STREAM_HANDLER, class TR = std::char_traits<ACE_CHAR_T>>
typedef TR ACE::IOS::BasicBidirStreamBuffer< ACE_CHAR_T, STREAM_HANDLER, TR >::char_traits
template<class ACE_CHAR_T, class STREAM_HANDLER, class TR = std::char_traits<ACE_CHAR_T>>
typedef ACE_CHAR_T ACE::IOS::BasicBidirStreamBuffer< ACE_CHAR_T, STREAM_HANDLER, TR >::char_type
template<class ACE_CHAR_T, class STREAM_HANDLER, class TR = std::char_traits<ACE_CHAR_T>>
typedef base_type::int_type ACE::IOS::BasicBidirStreamBuffer< ACE_CHAR_T, STREAM_HANDLER, TR >::int_type
template<class ACE_CHAR_T, class STREAM_HANDLER, class TR = std::char_traits<ACE_CHAR_T>>
typedef StreamInterceptorBase<char_type, char_traits> ACE::IOS::BasicBidirStreamBuffer< ACE_CHAR_T, STREAM_HANDLER, TR >::interceptor_type
template<class ACE_CHAR_T, class STREAM_HANDLER, class TR = std::char_traits<ACE_CHAR_T>>
typedef std::basic_ios<ACE_CHAR_T, TR> ACE::IOS::BasicBidirStreamBuffer< ACE_CHAR_T, STREAM_HANDLER, TR >::ios_type
template<class ACE_CHAR_T, class STREAM_HANDLER, class TR = std::char_traits<ACE_CHAR_T>>
typedef base_type::off_type ACE::IOS::BasicBidirStreamBuffer< ACE_CHAR_T, STREAM_HANDLER, TR >::off_type
template<class ACE_CHAR_T, class STREAM_HANDLER, class TR = std::char_traits<ACE_CHAR_T>>
typedef ios_type::openmode ACE::IOS::BasicBidirStreamBuffer< ACE_CHAR_T, STREAM_HANDLER, TR >::openmode
template<class ACE_CHAR_T, class STREAM_HANDLER, class TR = std::char_traits<ACE_CHAR_T>>
typedef base_type::pos_type ACE::IOS::BasicBidirStreamBuffer< ACE_CHAR_T, STREAM_HANDLER, TR >::pos_type

Constructor & Destructor Documentation

template<class ACE_CHAR_T , class STREAM_HANDLER, class TR >
ACE::IOS::BasicBidirStreamBuffer< ACE_CHAR_T, STREAM_HANDLER, TR >::BasicBidirStreamBuffer ( STREAM_HANDLER *  sh,
std::streamsize  bufsz,
openmode  mode 
)

Constructor.

template<class ACE_CHAR_T , class STREAM_HANDLER , class TR >
ACE::IOS::BasicBidirStreamBuffer< ACE_CHAR_T, STREAM_HANDLER, TR >::~BasicBidirStreamBuffer ( )
virtual

Destructor.

template<class ACE_CHAR_T, class STREAM_HANDLER, class TR = std::char_traits<ACE_CHAR_T>>
ACE::IOS::BasicBidirStreamBuffer< ACE_CHAR_T, STREAM_HANDLER, TR >::BasicBidirStreamBuffer ( const BasicBidirStreamBuffer< ACE_CHAR_T, STREAM_HANDLER, TR > &  )
private

Member Function Documentation

template<class ACE_CHAR_T , class STREAM_HANDLER , class TR >
void ACE::IOS::BasicBidirStreamBuffer< ACE_CHAR_T, STREAM_HANDLER, TR >::close_stream ( )
template<class ACE_CHAR_T , class STREAM_HANDLER , class TR >
int ACE::IOS::BasicBidirStreamBuffer< ACE_CHAR_T, STREAM_HANDLER, TR >::flush_buffer ( )
private
template<class ACE_CHAR_T , class STREAM_HANDLER , class TR >
BasicBidirStreamBuffer< ACE_CHAR_T, STREAM_HANDLER, TR >::openmode ACE::IOS::BasicBidirStreamBuffer< ACE_CHAR_T, STREAM_HANDLER, TR >::get_mode ( ) const
protected
template<class ACE_CHAR_T, class STREAM_HANDLER, class TR = std::char_traits<ACE_CHAR_T>>
BasicBidirStreamBuffer& ACE::IOS::BasicBidirStreamBuffer< ACE_CHAR_T, STREAM_HANDLER, TR >::operator= ( const BasicBidirStreamBuffer< ACE_CHAR_T, STREAM_HANDLER, TR > &  )
private
template<class ACE_CHAR_T , class STREAM_HANDLER , class TR >
BasicBidirStreamBuffer< ACE_CHAR_T, STREAM_HANDLER, TR >::int_type ACE::IOS::BasicBidirStreamBuffer< ACE_CHAR_T, STREAM_HANDLER, TR >::overflow ( int_type  c)
virtual
template<class ACE_CHAR_T , class STREAM_HANDLER , class TR >
int ACE::IOS::BasicBidirStreamBuffer< ACE_CHAR_T, STREAM_HANDLER, TR >::read_from_stream ( char_type buffer,
std::streamsize  length 
)
privatevirtual
template<class ACE_CHAR_T , class STREAM_HANDLER , class TR >
void ACE::IOS::BasicBidirStreamBuffer< ACE_CHAR_T, STREAM_HANDLER, TR >::reset_buffers ( )
protected
template<class ACE_CHAR_T , class STREAM_HANDLER , class TR >
void ACE::IOS::BasicBidirStreamBuffer< ACE_CHAR_T, STREAM_HANDLER, TR >::set_interceptor ( interceptor_type interceptor)
template<class ACE_CHAR_T , class STREAM_HANDLER , class TR >
void ACE::IOS::BasicBidirStreamBuffer< ACE_CHAR_T, STREAM_HANDLER, TR >::set_mode ( openmode  mode)
protected
template<class ACE_CHAR_T , class STREAM_HANDLER , class TR >
const STREAM_HANDLER & ACE::IOS::BasicBidirStreamBuffer< ACE_CHAR_T, STREAM_HANDLER, TR >::stream ( ) const
template<class ACE_CHAR_T , class STREAM_HANDLER , class TR >
int ACE::IOS::BasicBidirStreamBuffer< ACE_CHAR_T, STREAM_HANDLER, TR >::sync ( )
virtual
template<class ACE_CHAR_T , class STREAM_HANDLER , class TR >
BasicBidirStreamBuffer< ACE_CHAR_T, STREAM_HANDLER, TR >::int_type ACE::IOS::BasicBidirStreamBuffer< ACE_CHAR_T, STREAM_HANDLER, TR >::underflow ( )
virtual
template<class ACE_CHAR_T , class STREAM_HANDLER , class TR >
int ACE::IOS::BasicBidirStreamBuffer< ACE_CHAR_T, STREAM_HANDLER, TR >::write_to_stream ( const char_type buffer,
std::streamsize  length 
)
privatevirtual

Member Data Documentation

template<class ACE_CHAR_T, class STREAM_HANDLER, class TR = std::char_traits<ACE_CHAR_T>>
std::streamsize ACE::IOS::BasicBidirStreamBuffer< ACE_CHAR_T, STREAM_HANDLER, TR >::bufsize_
private
template<class ACE_CHAR_T, class STREAM_HANDLER, class TR = std::char_traits<ACE_CHAR_T>>
interceptor_type* ACE::IOS::BasicBidirStreamBuffer< ACE_CHAR_T, STREAM_HANDLER, TR >::interceptor_
private
template<class ACE_CHAR_T, class STREAM_HANDLER, class TR = std::char_traits<ACE_CHAR_T>>
openmode ACE::IOS::BasicBidirStreamBuffer< ACE_CHAR_T, STREAM_HANDLER, TR >::mode_
private
template<class ACE_CHAR_T, class STREAM_HANDLER, class TR = std::char_traits<ACE_CHAR_T>>
ACE_Auto_Array_Ptr<char_type> ACE::IOS::BasicBidirStreamBuffer< ACE_CHAR_T, STREAM_HANDLER, TR >::read_buffer_
private
template<class ACE_CHAR_T, class STREAM_HANDLER, class TR = std::char_traits<ACE_CHAR_T>>
STREAM_HANDLER* ACE::IOS::BasicBidirStreamBuffer< ACE_CHAR_T, STREAM_HANDLER, TR >::stream_
private
template<class ACE_CHAR_T, class STREAM_HANDLER, class TR = std::char_traits<ACE_CHAR_T>>
ACE_Auto_Array_Ptr<char_type> ACE::IOS::BasicBidirStreamBuffer< ACE_CHAR_T, STREAM_HANDLER, TR >::write_buffer_
private

The documentation for this class was generated from the following files: