DAnCE  ..
 All Classes Namespaces Files Functions Variables Typedefs Enumerations Enumerator Friends Macros Groups Pages
Public Member Functions | Protected Member Functions | Private Attributes | List of all members
DAnCE::Disconnect_Instance Class Reference

#include <Disconnect.h>

Inheritance diagram for DAnCE::Disconnect_Instance:
Inheritance graph
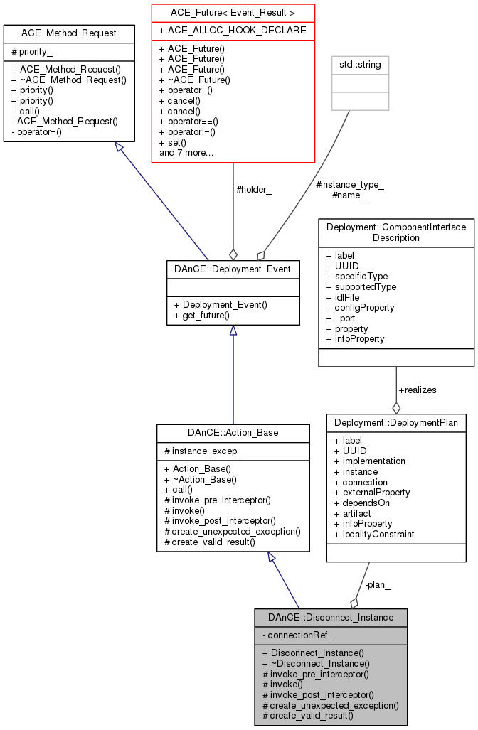
Collaboration diagram for DAnCE::Disconnect_Instance:
Collaboration graph

Public Member Functions

 Disconnect_Instance (::Deployment::DeploymentPlan &plan,::CORBA::ULong connectionRef, const char *instance_type, Event_Future holder)
 
virtual ~Disconnect_Instance (void)
 
- Public Member Functions inherited from DAnCE::Action_Base
 Action_Base (Event_Future holder, const char *name, const char *instance_type)
 
virtual ~Action_Base (void)
 
virtual int call (void)
 
- Public Member Functions inherited from DAnCE::Deployment_Event
 Deployment_Event (Event_Future holder, const char *name, const char *instance_type)
 
Event_Future get_future (void)
 
- Public Member Functions inherited from ACE_Method_Request
 ACE_Method_Request (unsigned long priority=0)
 
virtual ~ACE_Method_Request (void)
 
unsigned long priority (void) const
 
void priority (unsigned long prio)
 

Protected Member Functions

virtual void invoke_pre_interceptor (Plugin_Manager::INTERCEPTORS::const_iterator &)
 
virtual void invoke (::DAnCE::InstanceDeploymentHandler_ptr)
 
virtual void invoke_post_interceptor (Plugin_Manager::INTERCEPTORS::const_iterator &)
 
virtual void create_unexpected_exception (const std::string &, const std::string &)
 
virtual void create_valid_result (Event_Result &)
 

Private Attributes

::Deployment::DeploymentPlanplan_
 
::CORBA::ULong connectionRef_
 

Additional Inherited Members

- Protected Attributes inherited from DAnCE::Action_Base
::CORBA::Any_var instance_excep_
 
- Protected Attributes inherited from DAnCE::Deployment_Event
Event_Future holder_
 
std::string name_
 
std::string instance_type_
 
- Protected Attributes inherited from ACE_Method_Request
unsigned long priority_
 

Constructor & Destructor Documentation

DAnCE::Disconnect_Instance::Disconnect_Instance ( ::Deployment::DeploymentPlan plan,
::CORBA::ULong  connectionRef,
const char *  instance_type,
Event_Future  holder 
)
DAnCE::Disconnect_Instance::~Disconnect_Instance ( void  )
virtual

Member Function Documentation

void DAnCE::Disconnect_Instance::create_unexpected_exception ( const std::string &  name,
const std::string &  reason 
)
protectedvirtual

Implements DAnCE::Action_Base.

void DAnCE::Disconnect_Instance::create_valid_result ( Event_Result )
protectedvirtual

Implements DAnCE::Action_Base.

void DAnCE::Disconnect_Instance::invoke ( ::DAnCE::InstanceDeploymentHandler_ptr  handler)
protectedvirtual

Implements DAnCE::Action_Base.

void DAnCE::Disconnect_Instance::invoke_post_interceptor ( Plugin_Manager::INTERCEPTORS::const_iterator &  i)
protectedvirtual

Implements DAnCE::Action_Base.

void DAnCE::Disconnect_Instance::invoke_pre_interceptor ( Plugin_Manager::INTERCEPTORS::const_iterator &  i)
protectedvirtual

Implements DAnCE::Action_Base.

Member Data Documentation

::CORBA::ULong DAnCE::Disconnect_Instance::connectionRef_
private
::Deployment::DeploymentPlan& DAnCE::Disconnect_Instance::plan_
private

The documentation for this class was generated from the following files: