|
DAnCE
..
|
#include <Connect.h>


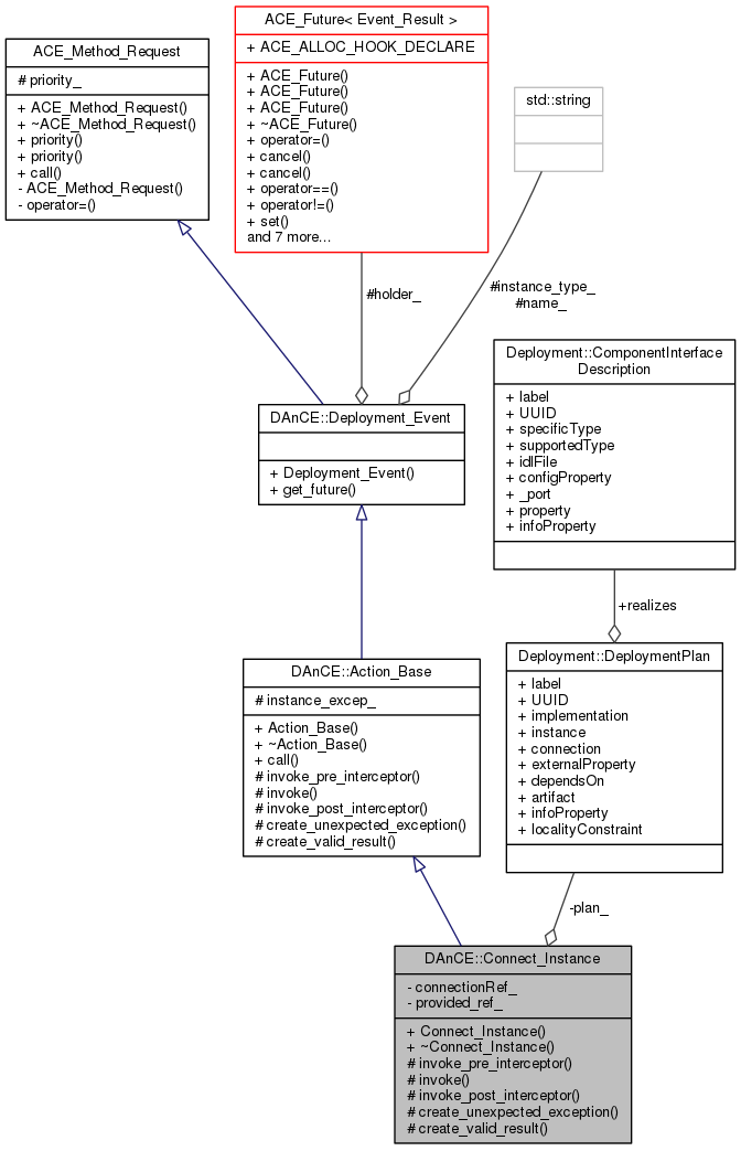
Public Member Functions | |
| Connect_Instance (::Deployment::DeploymentPlan &plan,::CORBA::ULong connectionRef, const ::CORBA::Any &provided_ref, const char *instance_type, Event_Future holder) | |
| virtual | ~Connect_Instance (void) |
Public Member Functions inherited from DAnCE::Action_Base | |
| Action_Base (Event_Future holder, const char *name, const char *instance_type) | |
| virtual | ~Action_Base (void) |
| virtual int | call (void) |
Public Member Functions inherited from DAnCE::Deployment_Event | |
| Deployment_Event (Event_Future holder, const char *name, const char *instance_type) | |
| Event_Future | get_future (void) |
Public Member Functions inherited from ACE_Method_Request | |
| ACE_Method_Request (unsigned long priority=0) | |
| virtual | ~ACE_Method_Request (void) |
| unsigned long | priority (void) const |
| void | priority (unsigned long prio) |
Protected Member Functions | |
| virtual void | invoke_pre_interceptor (Plugin_Manager::INTERCEPTORS::const_iterator &) |
| virtual void | invoke (::DAnCE::InstanceDeploymentHandler_ptr) |
| virtual void | invoke_post_interceptor (Plugin_Manager::INTERCEPTORS::const_iterator &) |
| virtual void | create_unexpected_exception (const std::string &, const std::string &) |
| virtual void | create_valid_result (Event_Result &) |
Private Attributes | |
| ::Deployment::DeploymentPlan & | plan_ |
| ::CORBA::ULong | connectionRef_ |
| ::CORBA::Any | provided_ref_ |
Additional Inherited Members | |
Protected Attributes inherited from DAnCE::Action_Base | |
| ::CORBA::Any_var | instance_excep_ |
Protected Attributes inherited from DAnCE::Deployment_Event | |
| Event_Future | holder_ |
| std::string | name_ |
| std::string | instance_type_ |
Protected Attributes inherited from ACE_Method_Request | |
| unsigned long | priority_ |
| DAnCE::Connect_Instance::Connect_Instance | ( | ::Deployment::DeploymentPlan & | plan, |
| ::CORBA::ULong | connectionRef, | ||
| const ::CORBA::Any & | provided_ref, | ||
| const char * | instance_type, | ||
| Event_Future | holder | ||
| ) |
|
virtual |
|
protectedvirtual |
Implements DAnCE::Action_Base.
|
protectedvirtual |
Implements DAnCE::Action_Base.
|
protectedvirtual |
Implements DAnCE::Action_Base.
|
protectedvirtual |
Implements DAnCE::Action_Base.
|
protectedvirtual |
Implements DAnCE::Action_Base.
|
private |
|
private |
|
private |
1.8.6