|
ACE_QoS
6.2.3
|
Concrete QoS Decorator. More...
#include <QoS_Decorator.h>


Public Member Functions | |
| ACE_QoS_Decorator (void) | |
| Constructor. More... | |
| ACE_QoS_Decorator (ACE_Event_Handler *event_handler, ACE_QoS_Session *qos_session, ACE_Reactor *reactor=ACE_Reactor::instance()) | |
| Constructor. More... | |
| ~ACE_QoS_Decorator (void) | |
| Destructor. More... | |
| virtual ACE_HANDLE | get_handle (void) const |
| Calls the base class get_handle (). More... | |
| virtual int | handle_input (ACE_HANDLE fd) |
| Calls the base class handle_input (). More... | |
| virtual int | handle_qos (ACE_HANDLE fd) |
| Calls the base class handle_qos (). More... | |
| int | init (void) |
Public Member Functions inherited from ACE_QoS_Decorator_Base | |
| ACE_QoS_Decorator_Base (void) | |
| Constructor. More... | |
| ACE_QoS_Decorator_Base (ACE_Event_Handler *event_handler) | |
| Constructor. More... | |
| ~ACE_QoS_Decorator_Base (void) | |
| Destructor. More... | |
Private Attributes | |
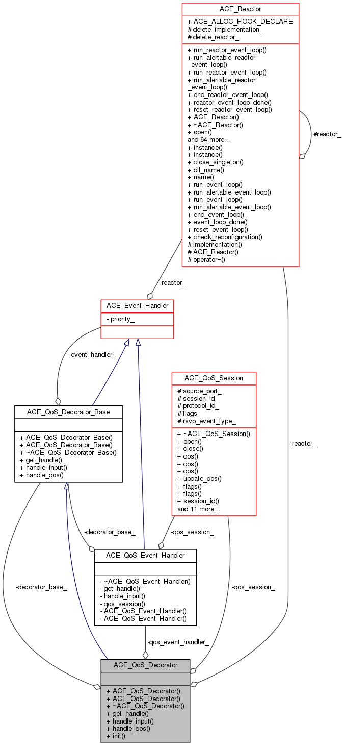
| ACE_QoS_Decorator_Base * | decorator_base_ |
| Requests on the class are forwarded to this base class;. More... | |
| ACE_QoS_Event_Handler * | qos_event_handler_ |
| ACE_QoS_Session * | qos_session_ |
| ACE_Reactor * | reactor_ |
Concrete QoS Decorator.
Decorates the ACE_Event_Handler to additionally handle QoS events uniformly for different QoS mechanisms like RAPI and GQoS.
| ACE_QoS_Decorator::ACE_QoS_Decorator | ( | void | ) |
Constructor.
| ACE_QoS_Decorator::ACE_QoS_Decorator | ( | ACE_Event_Handler * | event_handler, |
| ACE_QoS_Session * | qos_session, | ||
| ACE_Reactor * | reactor = ACE_Reactor::instance () |
||
| ) |
Constructor.
| ACE_QoS_Decorator::~ACE_QoS_Decorator | ( | void | ) |
Destructor.
|
virtual |
Calls the base class get_handle ().
Reimplemented from ACE_QoS_Decorator_Base.
|
virtual |
Calls the base class handle_input ().
Reimplemented from ACE_QoS_Decorator_Base.
|
virtual |
Calls the base class handle_qos ().
Reimplemented from ACE_QoS_Decorator_Base.
| int ACE_QoS_Decorator::init | ( | void | ) |
This method registers the QoS Event Handler with the Reactor to receive RAPI events.
|
private |
Requests on the class are forwarded to this base class;.
|
private |
Handles the QoS events and in that sense decorates the usual ACE_Event_Handler.
|
private |
Passed to the ACE_QoS_Event_Handler for retrieving the RAPI session specific information like rapi_fd.
|
private |
If the application wants to use an instance of Reactor other than the Singleton one.
1.8.3.1