|
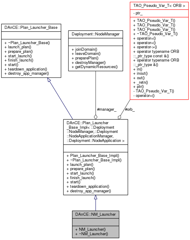
DAnCE
..
|
#include <NM_Launcher.h>


Public Member Functions | |
| NM_Launcher (CORBA::ORB_ptr orb, __Base::Manager_ptr managerw) | |
| ~NM_Launcher (void) | |
Public Member Functions inherited from DAnCE::Plan_Launcher_Base_Impl< ::Deployment::NodeManager,::Deployment::NodeApplicationManager,::Deployment::NodeApplication > | |
| Plan_Launcher_Base_Impl (CORBA::ORB_ptr orb, Manager_ptr manager) | |
| virtual | ~Plan_Launcher_Base_Impl () |
| virtual const char * | launch_plan (const ::Deployment::DeploymentPlan &plan, CORBA::Object_out am, CORBA::Object_out app) |
| Launch a plan, given an IDL deployment plan. More... | |
| virtual CORBA::Object_ptr | prepare_plan (const ::Deployment::DeploymentPlan &plan) |
| virtual CORBA::Object_ptr | start_launch (CORBA::Object_ptr app_mgr, const ::Deployment::Properties &properties,::Deployment::Connections_out connections) |
| Invokes startLaunch on the provided ApplicationManager reference. More... | |
| virtual void | finish_launch (CORBA::Object_ptr app, const ::Deployment::Connections &provided_connections, bool start) |
| Invokes finishLaunch on the provided Application reference. More... | |
| virtual void | start (CORBA::Object_ptr application) |
| Invokes start on the provided application reference. More... | |
| virtual void | teardown_application (CORBA::Object_ptr app_mgr, CORBA::Object_ptr app) |
| Tears down a plan given the UUID. More... | |
| virtual void | destroy_app_manager (CORBA::Object_ptr) |
| Instructs the Manager to destroy the ApplicationManager. More... | |
Public Member Functions inherited from DAnCE::Plan_Launcher_Base | |
| virtual | ~Plan_Launcher_Base (void) |
Private Types | |
| typedef Plan_Launcher_Base_Impl < ::Deployment::NodeManager,::Deployment::NodeApplicationManager,::Deployment::NodeApplication > | __Base |
Additional Inherited Members | |
Protected Types inherited from DAnCE::Plan_Launcher_Base_Impl< ::Deployment::NodeManager,::Deployment::NodeApplicationManager,::Deployment::NodeApplication > | |
| typedef Plan_Launcher_Base_Impl < ::Deployment::NodeManager,::Deployment::NodeApplicationManager,::Deployment::NodeApplication > | __Type |
| typedef ::Deployment::NodeManager::_ptr_type | Manager_ptr |
| typedef ::Deployment::NodeManager::_var_type | Manager_var |
| typedef ::Deployment::NodeApplicationManager::_ptr_type | AppManager_ptr |
| typedef ::Deployment::NodeApplicationManager::_var_type | AppManager_var |
| typedef ::Deployment::NodeApplication::_ptr_type | Application_ptr |
| typedef ::Deployment::NodeApplication::_var_type | Application_var |
Protected Attributes inherited from DAnCE::Plan_Launcher_Base_Impl< ::Deployment::NodeManager,::Deployment::NodeApplicationManager,::Deployment::NodeApplication > | |
| CORBA::ORB_var | orb_ |
| Cached ORB pointer. More... | |
| Manager_var | manager_ |
| Object reference of the Manager. More... | |
|
private |
| DAnCE::NM_Launcher::NM_Launcher | ( | CORBA::ORB_ptr | orb, |
| __Base::Manager_ptr | managerw | ||
| ) |
| DAnCE::NM_Launcher::~NM_Launcher | ( | void | ) |
1.8.3.1