|
DDS4CCM
1.2.0
|
import "ndds_dcps.idl";


Additional Inherited Members | |
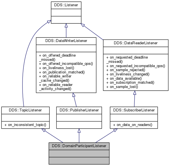
Public Member Functions inherited from DDS::TopicListener | |
| void | on_inconsistent_topic (in Topic the_topic, in InconsistentTopicStatus status) |
Public Member Functions inherited from DDS::DataWriterListener | |
| void | on_offered_deadline_missed (in DataWriter writer, in OfferedDeadlineMissedStatus status) |
| void | on_offered_incompatible_qos (in DataWriter writer, in OfferedIncompatibleQosStatus status) |
| void | on_liveliness_lost (in DataWriter writer, in LivelinessLostStatus status) |
| void | on_publication_matched (in DataWriter writer, in PublicationMatchedStatus status) |
| void | on_reliable_writer_cache_changed (in DataWriter writer, in ReliableWriterCacheChangedStatus status) |
| void | on_reliable_reader_activity_changed (in DataWriter writer, in ReliableReaderActivityChangedStatus status) |
Public Member Functions inherited from DDS::SubscriberListener | |
| void | on_data_on_readers (in Subscriber the_subscriber) |
1.8.3.1