DDS4CCM  1.1.8
 All Classes Namespaces Files Functions Variables Typedefs Enumerations Enumerator Friends Macros Groups Pages
Public Member Functions | Static Public Member Functions | Protected Attributes | Private Attributes | List of all members
CIAO::DDS4CCM::PortStatusListener Class Reference

#include <PortStatusListener.h>

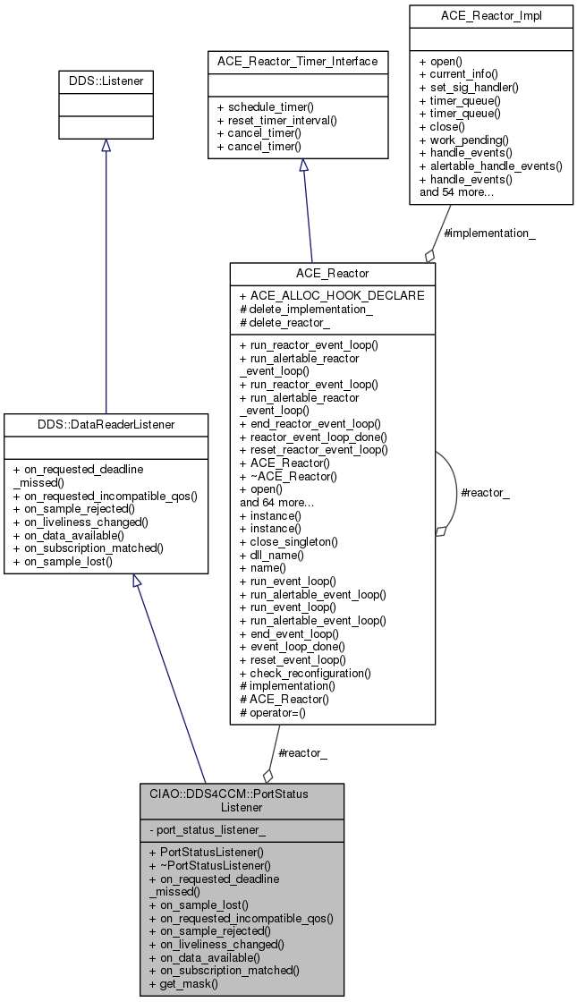
Inheritance diagram for CIAO::DDS4CCM::PortStatusListener:
Inheritance graph
Collaboration diagram for CIAO::DDS4CCM::PortStatusListener:
Collaboration graph

Public Member Functions

 PortStatusListener (::CCM_DDS::PortStatusListener_ptr port_status_listener, ACE_Reactor *reactor)
 Constructor. More...
 
virtual ~PortStatusListener (void)
 Destructor. More...
 
virtual void on_requested_deadline_missed (::DDS::DataReader_ptr the_reader, const ::DDS::RequestedDeadlineMissedStatus &status)
 
virtual void on_sample_lost (::DDS::DataReader_ptr the_reader, const ::DDS::SampleLostStatus &status)
 
virtual void on_requested_incompatible_qos (::DDS::DataReader_ptr, const ::DDS::RequestedIncompatibleQosStatus &)
 
virtual void on_sample_rejected (::DDS::DataReader_ptr, const ::DDS::SampleRejectedStatus &)
 
virtual void on_liveliness_changed (::DDS::DataReader_ptr, const ::DDS::LivelinessChangedStatus &)
 
virtual void on_data_available (::DDS::DataReader_ptr)
 
virtual void on_subscription_matched (::DDS::DataReader_ptr, const ::DDS::SubscriptionMatchedStatus &)
 
- Public Member Functions inherited from DDS::DataReaderListener
void on_requested_deadline_missed (in DataReader the_reader, in RequestedDeadlineMissedStatus status)
 
void on_requested_incompatible_qos (in DataReader the_reader, in RequestedIncompatibleQosStatus status)
 
void on_sample_rejected (in DataReader the_reader, in SampleRejectedStatus status)
 
void on_liveliness_changed (in DataReader the_reader, in LivelinessChangedStatus status)
 
void on_data_available (in DataReader the_reader)
 
void on_subscription_matched (in DataReader the_reader, in SubscriptionMatchedStatus status)
 
void on_sample_lost (in DataReader the_reader, in SampleLostStatus status)
 

Static Public Member Functions

::DDS::StatusMask get_mask (::CCM_DDS::PortStatusListener_ptr psl)
 

Protected Attributes

ACE_Reactorreactor_
 

Private Attributes

::CCM_DDS::PortStatusListener_var port_status_listener_
 

Constructor & Destructor Documentation

CIAO::DDS4CCM::PortStatusListener::PortStatusListener ( ::CCM_DDS::PortStatusListener_ptr  port_status_listener,
ACE_Reactor reactor 
)

Constructor.

CIAO::DDS4CCM::PortStatusListener::~PortStatusListener ( void  )
virtual

Destructor.

Member Function Documentation

DDS::StatusMask CIAO::DDS4CCM::PortStatusListener::get_mask ( ::CCM_DDS::PortStatusListener_ptr  psl)
static
void CIAO::DDS4CCM::PortStatusListener::on_data_available ( ::DDS::DataReader_ptr  )
virtual
void CIAO::DDS4CCM::PortStatusListener::on_liveliness_changed ( ::DDS::DataReader_ptr  ,
const ::DDS::LivelinessChangedStatus  
)
virtual
void CIAO::DDS4CCM::PortStatusListener::on_requested_deadline_missed ( ::DDS::DataReader_ptr  the_reader,
const ::DDS::RequestedDeadlineMissedStatus status 
)
virtual
void CIAO::DDS4CCM::PortStatusListener::on_requested_incompatible_qos ( ::DDS::DataReader_ptr  ,
const ::DDS::RequestedIncompatibleQosStatus  
)
virtual
void CIAO::DDS4CCM::PortStatusListener::on_sample_lost ( ::DDS::DataReader_ptr  the_reader,
const ::DDS::SampleLostStatus status 
)
virtual
void CIAO::DDS4CCM::PortStatusListener::on_sample_rejected ( ::DDS::DataReader_ptr  ,
const ::DDS::SampleRejectedStatus  
)
virtual
void CIAO::DDS4CCM::PortStatusListener::on_subscription_matched ( ::DDS::DataReader_ptr  ,
const ::DDS::SubscriptionMatchedStatus  
)
virtual

Member Data Documentation

::CCM_DDS::PortStatusListener_var CIAO::DDS4CCM::PortStatusListener::port_status_listener_
private
ACE_Reactor* CIAO::DDS4CCM::PortStatusListener::reactor_
protected

The documentation for this class was generated from the following files: