|
CIAO
1.1.8
|
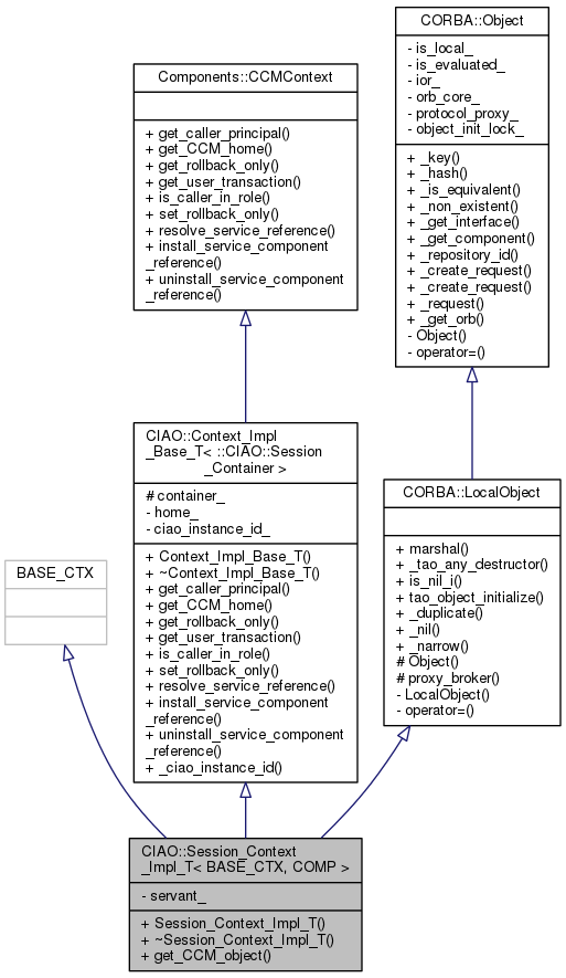
Mixin base class for generated context. More...
#include <Session_Context_T.h>


Public Types | |
| typedef BASE_CTX | context_type |
| Type definition of the context type. More... | |
| typedef context_type::_var_type | _var_type |
| Type definition of the var type for the context. More... | |
| typedef COMP | component_type |
| Type definition of the component type. More... | |
Public Types inherited from CORBA::LocalObject | |
| typedef Object_ptr | _ptr_type |
| typedef Object_var | _var_type |
| typedef Object_out | _out_type |
Public Member Functions | |
| Session_Context_Impl_T (Components::CCMHome_ptr the_home,::CIAO::Session_Container_ptr c, PortableServer::Servant sv, const char *id) | |
| virtual | ~Session_Context_Impl_T (void) |
| virtual CORBA::Object_ptr | get_CCM_object () |
| Operation from Components::SessionContext. More... | |
Public Member Functions inherited from CIAO::Context_Impl_Base_T< ::CIAO::Session_Container > | |
| Context_Impl_Base_T (::Components::CCMHome_ptr home, typename::CIAO::Session_Container::_ptr_type c, const char *instance_id) | |
| virtual | ~Context_Impl_Base_T (void) |
| virtual ::Components::Principal_ptr | get_caller_principal () |
| virtual ::Components::CCMHome_ptr | get_CCM_home () |
| virtual ::CORBA::Boolean | get_rollback_only () |
| virtual Components::Transaction::UserTransaction_ptr | get_user_transaction () |
| virtual CORBA::Boolean | is_caller_in_role (const char *role) |
| virtual void | set_rollback_only () |
| virtual CORBA::Object_ptr | resolve_service_reference (const char *service_id) |
| virtual void | install_service_component_reference (const char *service_id, CORBA::Object_ptr objref) |
| virtual CORBA::Object_ptr | uninstall_service_component_reference (const char *service_id) |
| const char * | _ciao_instance_id (void) const |
Public Member Functions inherited from Components::CCMContext | |
| boolean | is_caller_in_role (in string role) |
| Object | resolve_service_reference (in string service_id) raises (CCMException) |
| void | install_service_component_reference (in string service_id, in Object objref) |
| Object | uninstall_service_component_reference (in string service_id) |
Private Attributes | |
| PortableServer::Servant | servant_ |
Additional Inherited Members | |
Static Public Member Functions inherited from CORBA::LocalObject | |
| static CORBA::Boolean | marshal (const Object_ptr x, TAO_OutputCDR &cdr) |
| static void | _tao_any_destructor (void *) |
| static CORBA::Boolean | is_nil_i (CORBA::Object_ptr obj) |
| static void | tao_object_initialize (Object *) |
| static CORBA::Object_ptr | _duplicate (CORBA::Object_ptr obj) |
| static CORBA::Object_ptr | _nil (void) |
| static CORBA::Object_ptr | _narrow (CORBA::Object_ptr obj) |
Protected Member Functions inherited from CORBA::LocalObject | |
| Object (int dummy=0) | |
| TAO::Object_Proxy_Broker * | proxy_broker () const |
Protected Attributes inherited from CIAO::Context_Impl_Base_T< ::CIAO::Session_Container > | |
| ::CIAO::Session_Container::_var_type | container_ |
Mixin base class for generated context.
This class implements operations and contains parameterized members common to all generated servants.
| typedef context_type::_var_type CIAO::Session_Context_Impl_T< BASE_CTX, COMP >::_var_type |
Type definition of the var type for the context.
| typedef COMP CIAO::Session_Context_Impl_T< BASE_CTX, COMP >::component_type |
Type definition of the component type.
| typedef BASE_CTX CIAO::Session_Context_Impl_T< BASE_CTX, COMP >::context_type |
Type definition of the context type.
| CIAO::Session_Context_Impl_T< BASE_CTX, COMP >::Session_Context_Impl_T | ( | Components::CCMHome_ptr | the_home, |
| ::CIAO::Session_Container_ptr | c, | ||
| PortableServer::Servant | sv, | ||
| const char * | id | ||
| ) |
|
virtual |
|
virtual |
Operation from Components::SessionContext.
|
private |
1.8.3.1