|
TAO_CosNotification
2.1.4
|
Defines the interface shared by all supplier proxies. More...
import "CosNotifyChannelAdmin.idl";


Public Member Functions | |
| CosNotification::EventTypeSeq | obtain_offered_types (in ObtainInfoMode mode) |
| void | validate_event_qos (in CosNotification::QoSProperties required_qos, out CosNotification::NamedPropertyRangeSeq available_qos) raises (CosNotification::UnsupportedQoS) |
| Validate a list of QoS properties for an event. | |
Public Member Functions inherited from CosNotification::QoSAdmin | |
| QoSProperties | get_qos () |
| Get the current QoS properties. | |
| void | set_qos (in QoSProperties qos) raises ( UnsupportedQoS ) |
| Set the QoS properties. | |
| void | validate_qos (in QoSProperties required_qos, out NamedPropertyRangeSeq available_qos) raises ( UnsupportedQoS ) |
| Validate a set of QoS properties. | |
Public Member Functions inherited from CosNotifyFilter::FilterAdmin | |
| FilterID | add_filter (in Filter new_filter) |
| Add a filter. | |
| void | remove_filter (in FilterID filter) raises ( FilterNotFound ) |
| Remove a filter. | |
| Filter | get_filter (in FilterID filter) raises ( FilterNotFound ) |
| Get a filter. | |
| FilterIDSeq | get_all_filters () |
| Get the IDs of all the filters. | |
| void | remove_all_filters () |
| Remove all the filters from this component. | |
Public Attributes | |
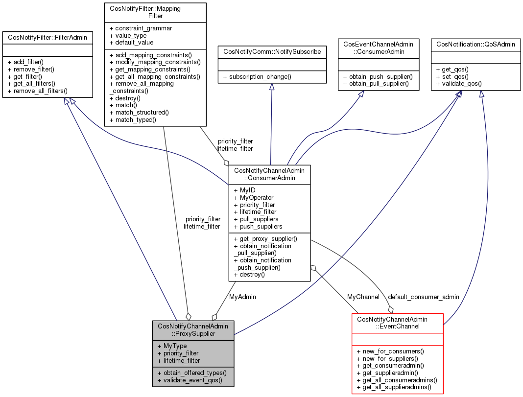
| readonly attribute ProxyType | MyType |
| The style and event format for this proxy. | |
| readonly attribute ConsumerAdmin | MyAdmin |
| The ConsumerAdmin this proxy belongs to. | |
| attribute CosNotifyFilter::MappingFilter | priority_filter |
| attribute CosNotifyFilter::MappingFilter | lifetime_filter |
Defines the interface shared by all supplier proxies.
Supplier proxies are used by consumers to communicate with the Notification Service, this interface captures the shared operations in all those proxies.
| CosNotification::EventTypeSeq CosNotifyChannelAdmin::ProxySupplier::obtain_offered_types | ( | in ObtainInfoMode | mode | ) |
Get the list of event types that this proxy could potentially forward to its connected supplier
| mode | Describe how the publications should be fetched |
| void CosNotifyChannelAdmin::ProxySupplier::validate_event_qos | ( | in CosNotification::QoSProperties | required_qos, |
| out CosNotification::NamedPropertyRangeSeq | available_qos | ||
| ) | raises (CosNotification::UnsupportedQoS) |
Validate a list of QoS properties for an event.
Applications send events with specific QoS properties, the following operation allows consumers to verify if a given set of QoS properties would be honored by the proxy.
| required_qos | The QoS properties required by the supplier |
| available_qos | If the QoS properties required are supported this argument returns any other QoS properties that the application may set without breaking the proxy capabilities. |
| CosNotification::UnsupportedQoS | if the QoS properties required cannot be supported. The exception describes the problems and any legal values in detail. |
| attribute CosNotifyFilter::MappingFilter CosNotifyChannelAdmin::ProxySupplier::lifetime_filter |
Get and set the mapping filter used to change the lifetime property for this proxy. The filter is initialized to the nil reference
| readonly attribute ConsumerAdmin CosNotifyChannelAdmin::ProxySupplier::MyAdmin |
The ConsumerAdmin this proxy belongs to.
| readonly attribute ProxyType CosNotifyChannelAdmin::ProxySupplier::MyType |
The style and event format for this proxy.
| attribute CosNotifyFilter::MappingFilter CosNotifyChannelAdmin::ProxySupplier::priority_filter |
Get and set the mapping filter used to change the priority property for this proxy. The filter is initialized to the nil reference
1.8.2