TAO_CosTrader
2.2.6
Main Page
Related Pages
Namespaces
Classes
Files
Class List
Class Index
Class Hierarchy
Class Members
All
Classes
Namespaces
Files
Functions
Variables
Typedefs
Enumerations
Enumerator
Friends
Macros
Pages
CosTrading
InvalidLookupRef
Public Attributes
|
List of all members
CosTrading::InvalidLookupRef Exception Reference
import"CosTrading.idl";
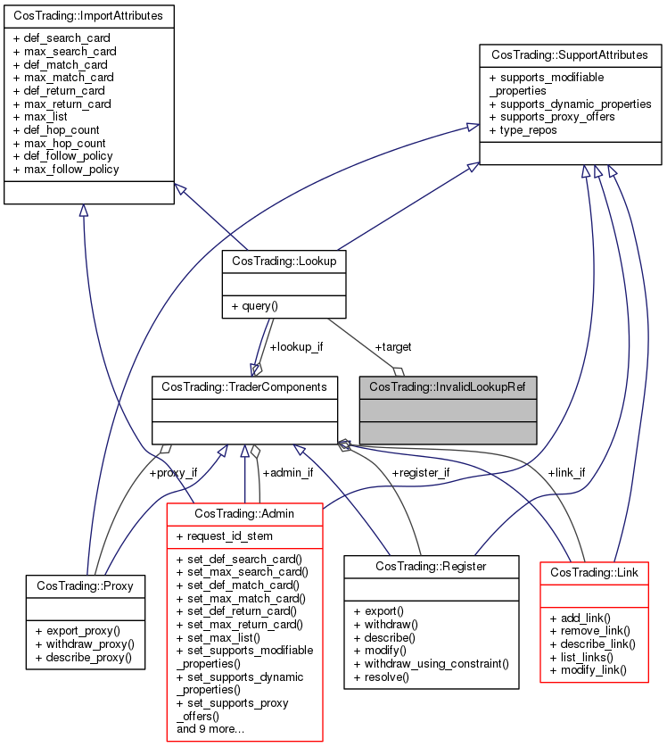
Collaboration diagram for CosTrading::InvalidLookupRef:
Public Attributes
Lookup
target
Member Data Documentation
Lookup
CosTrading::InvalidLookupRef::target
The documentation for this exception was generated from the following file:
CosTrading.idl
Generated by
1.8.6