|
DAnCE
..
|
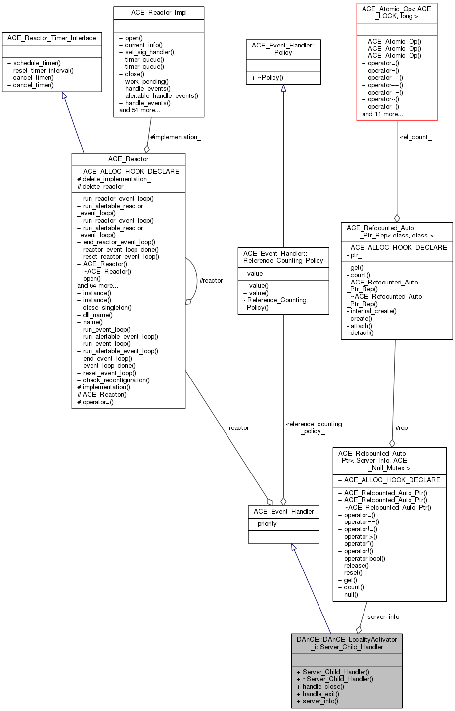
The exit handler class for the locality manager child process to detect and report process exit. More...


Public Member Functions | |
| Server_Child_Handler (const Safe_Server_Info &si) | |
| virtual | ~Server_Child_Handler () |
| virtual int | handle_close (ACE_HANDLE, ACE_Reactor_Mask) |
| virtual int | handle_exit (ACE_Process *proc) |
| const Server_Info & | server_info () const |
Private Attributes | |
| Safe_Server_Info | server_info_ |
The exit handler class for the locality manager child process to detect and report process exit.
| DAnCE::DAnCE_LocalityActivator_i::Server_Child_Handler::Server_Child_Handler | ( | const Safe_Server_Info & | si | ) |
|
virtual |
|
virtual |
|
virtual |
|
inline |
|
private |
1.8.6