DDS4CCM  1.2.5
 All Classes Namespaces Files Functions Variables Typedefs Enumerations Enumerator Friends Macros Groups Pages
Public Member Functions | Static Public Member Functions | Private Types | Private Member Functions | Private Attributes | List of all members
CIAO::DDS4CCM::DataReaderStateListenerBase_T< CCM_TYPE, TYPED_DDS_READER, SEQ_TYPE, LRT > Class Template Referenceabstract

#include <DataReaderStateListener_T.h>

Inheritance diagram for CIAO::DDS4CCM::DataReaderStateListenerBase_T< CCM_TYPE, TYPED_DDS_READER, SEQ_TYPE, LRT >:
Inheritance graph
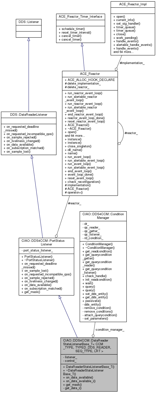
Collaboration diagram for CIAO::DDS4CCM::DataReaderStateListenerBase_T< CCM_TYPE, TYPED_DDS_READER, SEQ_TYPE, LRT >:
Collaboration graph

Public Member Functions

 DataReaderStateListenerBase_T (typename CCM_TYPE::data_listener_type::_ptr_type listener,::CCM_DDS::PortStatusListener_ptr port_status_listener,::CCM_DDS::StateListenerControl_ptr control, ACE_Reactor *reactor, ConditionManager &condition_manager)
 Constructor. More...
 
virtual ~DataReaderStateListenerBase_T (void)
 Destructor. More...
 
virtual void on_data_available (::DDS::DataReader_ptr rdr)
 
void on_data_available_i (::DDS::DataReader_ptr rdr)
 
- Public Member Functions inherited from CIAO::DDS4CCM::PortStatusListener
 PortStatusListener (::CCM_DDS::PortStatusListener_ptr port_status_listener, ACE_Reactor *reactor)
 Constructor. More...
 
virtual ~PortStatusListener (void)
 Destructor. More...
 
virtual void on_requested_deadline_missed (::DDS::DataReader_ptr the_reader, const ::DDS::RequestedDeadlineMissedStatus &status)
 
virtual void on_sample_lost (::DDS::DataReader_ptr the_reader, const ::DDS::SampleLostStatus &status)
 
virtual void on_requested_incompatible_qos (::DDS::DataReader_ptr, const ::DDS::RequestedIncompatibleQosStatus &)
 
virtual void on_sample_rejected (::DDS::DataReader_ptr, const ::DDS::SampleRejectedStatus &)
 
virtual void on_liveliness_changed (::DDS::DataReader_ptr, const ::DDS::LivelinessChangedStatus &)
 
virtual void on_subscription_matched (::DDS::DataReader_ptr, const ::DDS::SubscriptionMatchedStatus &)
 
- Public Member Functions inherited from DDS::DataReaderListener
void on_requested_deadline_missed (in DataReader the_reader, in RequestedDeadlineMissedStatus status)
 
void on_requested_incompatible_qos (in DataReader the_reader, in RequestedIncompatibleQosStatus status)
 
void on_sample_rejected (in DataReader the_reader, in SampleRejectedStatus status)
 
void on_liveliness_changed (in DataReader the_reader, in LivelinessChangedStatus status)
 
void on_data_available (in DataReader the_reader)
 
void on_subscription_matched (in DataReader the_reader, in SubscriptionMatchedStatus status)
 
void on_sample_lost (in DataReader the_reader, in SampleLostStatus status)
 

Static Public Member Functions

::DDS::StatusMask get_mask (typename CCM_TYPE::data_listener_type::_ptr_type listener)
 
- Static Public Member Functions inherited from CIAO::DDS4CCM::PortStatusListener
::DDS::StatusMask get_mask (::CCM_DDS::PortStatusListener_ptr psl)
 

Private Types

typedef
DataReaderStateListenerBase_T
< CCM_TYPE, TYPED_DDS_READER,
SEQ_TYPE, LRT > 
DataReaderStateListener_type
 
typedef
::CIAO::DDS4CCM::DataReaderHandler_T
< DataReaderStateListener_type
DataReaderStateHandler_type
 

Private Member Functions

virtual ::DDS::ReturnCode_t get_data_i (typename TYPED_DDS_READER::_ptr_type reader,::DDS::QueryCondition_ptr qc, SEQ_TYPE &data,::DDS::SampleInfoSeq &sample_info,::CORBA::Long max_samples)=0
 Helper method to get data from DDS. More...
 

Private Attributes

CCM_TYPE::data_listener_type::_var_type listener_
 
::CCM_DDS::StateListenerControl_var control_
 
ConditionManagercondition_manager_
 

Additional Inherited Members

- Protected Attributes inherited from CIAO::DDS4CCM::PortStatusListener
ACE_Reactorreactor_
 

Detailed Description

template<typename CCM_TYPE, typename TYPED_DDS_READER, typename SEQ_TYPE, DDS4CCM_LISTENER_READ_TAKE LRT>
class CIAO::DDS4CCM::DataReaderStateListenerBase_T< CCM_TYPE, TYPED_DDS_READER, SEQ_TYPE, LRT >

Template implementing the DDS4CCM DataReaderStateListener basic port

Template Parameters
CCM_TYPESet of type traits for this basic port
TYPED_DDS_READERThe typed DDS DataReader type
SEQ_TYPEThe type of sequence
LRTAn enum indicating the semantics of this port

Member Typedef Documentation

template<typename CCM_TYPE, typename TYPED_DDS_READER, typename SEQ_TYPE, DDS4CCM_LISTENER_READ_TAKE LRT>
typedef ::CIAO::DDS4CCM::DataReaderHandler_T<DataReaderStateListener_type> CIAO::DDS4CCM::DataReaderStateListenerBase_T< CCM_TYPE, TYPED_DDS_READER, SEQ_TYPE, LRT >::DataReaderStateHandler_type
private
template<typename CCM_TYPE, typename TYPED_DDS_READER, typename SEQ_TYPE, DDS4CCM_LISTENER_READ_TAKE LRT>
typedef DataReaderStateListenerBase_T<CCM_TYPE, TYPED_DDS_READER, SEQ_TYPE, LRT> CIAO::DDS4CCM::DataReaderStateListenerBase_T< CCM_TYPE, TYPED_DDS_READER, SEQ_TYPE, LRT >::DataReaderStateListener_type
private

Constructor & Destructor Documentation

template<typename CCM_TYPE, typename TYPED_DDS_READER , typename SEQ_TYPE , DDS4CCM_LISTENER_READ_TAKE LRT>
CIAO::DDS4CCM::DataReaderStateListenerBase_T< CCM_TYPE, TYPED_DDS_READER, SEQ_TYPE, LRT >::DataReaderStateListenerBase_T ( typename CCM_TYPE::data_listener_type::_ptr_type  listener,
::CCM_DDS::PortStatusListener_ptr  port_status_listener,
::CCM_DDS::StateListenerControl_ptr  control,
ACE_Reactor reactor,
ConditionManager condition_manager 
)

Constructor.

template<typename CCM_TYPE , typename TYPED_DDS_READER , typename SEQ_TYPE , DDS4CCM_LISTENER_READ_TAKE LRT>
CIAO::DDS4CCM::DataReaderStateListenerBase_T< CCM_TYPE, TYPED_DDS_READER, SEQ_TYPE, LRT >::~DataReaderStateListenerBase_T ( void  )
virtual

Destructor.

Member Function Documentation

template<typename CCM_TYPE, typename TYPED_DDS_READER, typename SEQ_TYPE, DDS4CCM_LISTENER_READ_TAKE LRT>
virtual ::DDS::ReturnCode_t CIAO::DDS4CCM::DataReaderStateListenerBase_T< CCM_TYPE, TYPED_DDS_READER, SEQ_TYPE, LRT >::get_data_i ( typename TYPED_DDS_READER::_ptr_type  reader,
::DDS::QueryCondition_ptr  qc,
SEQ_TYPE &  data,
::DDS::SampleInfoSeq sample_info,
::CORBA::Long  max_samples 
)
privatepure virtual
template<typename CCM_TYPE, typename TYPED_DDS_READER , typename SEQ_TYPE , DDS4CCM_LISTENER_READ_TAKE LRT>
DDS::StatusMask CIAO::DDS4CCM::DataReaderStateListenerBase_T< CCM_TYPE, TYPED_DDS_READER, SEQ_TYPE, LRT >::get_mask ( typename CCM_TYPE::data_listener_type::_ptr_type  listener)
static
template<typename CCM_TYPE , typename TYPED_DDS_READER , typename SEQ_TYPE , DDS4CCM_LISTENER_READ_TAKE LRT>
void CIAO::DDS4CCM::DataReaderStateListenerBase_T< CCM_TYPE, TYPED_DDS_READER, SEQ_TYPE, LRT >::on_data_available ( ::DDS::DataReader_ptr  rdr)
virtual

Reimplemented from CIAO::DDS4CCM::PortStatusListener.

template<typename CCM_TYPE , typename TYPED_DDS_READER , typename SEQ_TYPE , DDS4CCM_LISTENER_READ_TAKE LRT>
void CIAO::DDS4CCM::DataReaderStateListenerBase_T< CCM_TYPE, TYPED_DDS_READER, SEQ_TYPE, LRT >::on_data_available_i ( ::DDS::DataReader_ptr  rdr)

Member Data Documentation

template<typename CCM_TYPE, typename TYPED_DDS_READER, typename SEQ_TYPE, DDS4CCM_LISTENER_READ_TAKE LRT>
ConditionManager& CIAO::DDS4CCM::DataReaderStateListenerBase_T< CCM_TYPE, TYPED_DDS_READER, SEQ_TYPE, LRT >::condition_manager_
private
template<typename CCM_TYPE, typename TYPED_DDS_READER, typename SEQ_TYPE, DDS4CCM_LISTENER_READ_TAKE LRT>
::CCM_DDS::StateListenerControl_var CIAO::DDS4CCM::DataReaderStateListenerBase_T< CCM_TYPE, TYPED_DDS_READER, SEQ_TYPE, LRT >::control_
private
template<typename CCM_TYPE, typename TYPED_DDS_READER, typename SEQ_TYPE, DDS4CCM_LISTENER_READ_TAKE LRT>
CCM_TYPE::data_listener_type::_var_type CIAO::DDS4CCM::DataReaderStateListenerBase_T< CCM_TYPE, TYPED_DDS_READER, SEQ_TYPE, LRT >::listener_
private

The documentation for this class was generated from the following files: