|
TAO_PortableServer
2.2.3
|
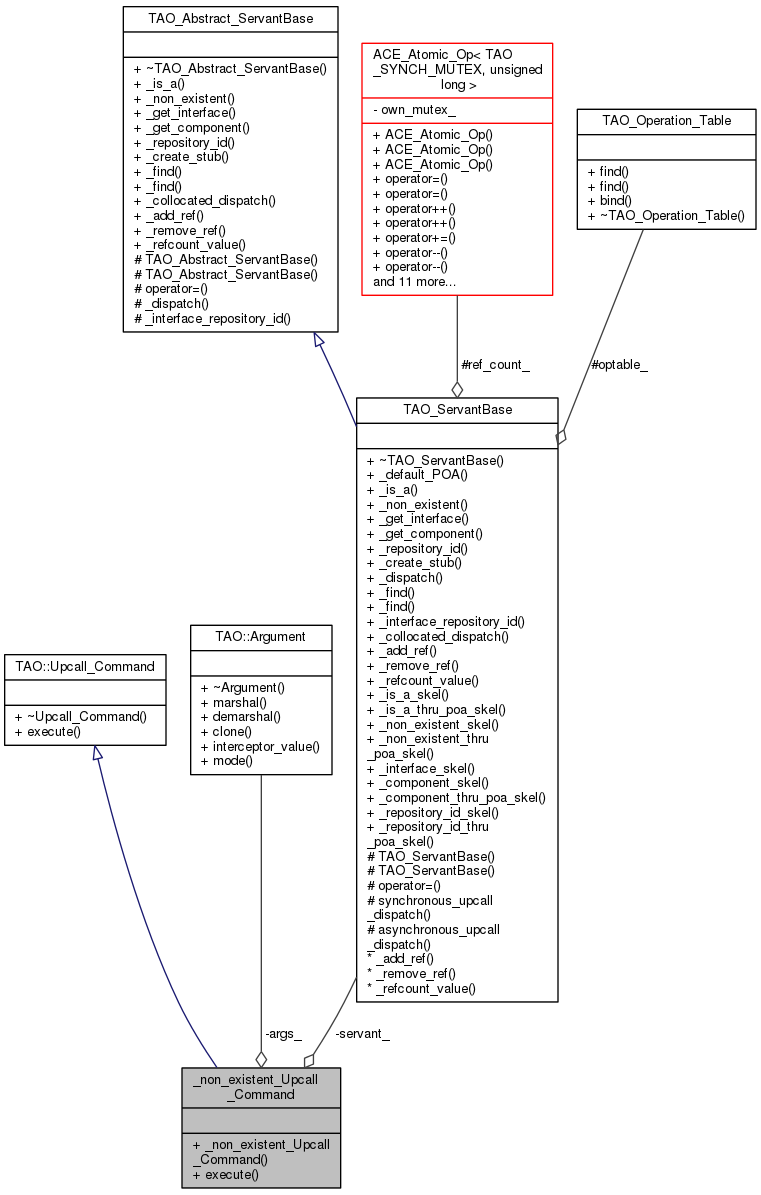
Execution class for _non_existent_skel when through POA option is used. More...
#include <SUpcall_commands.h>


Public Member Functions | |
| _non_existent_Upcall_Command (TAO_ServantBase *servant, TAO::Argument *const args[]) | |
| virtual void | execute (void) |
| Execute the upcall. More... | |
Public Member Functions inherited from TAO::Upcall_Command | |
| virtual | ~Upcall_Command (void) |
| Destructor. More... | |
Private Attributes | |
| TAO_ServantBase *const | servant_ |
| TAO::Argument *const *const | args_ |
Execution class for _non_existent_skel when through POA option is used.
|
inline |
|
virtual |
Execute the upcall.
Implements TAO::Upcall_Command.
|
private |
|
private |
1.8.3.1