TAO_AV  2.2.3
 All Classes Namespaces Files Functions Variables Typedefs Enumerations Enumerator Friends Macros Pages
Public Member Functions | Protected Attributes | List of all members
TAO_FlowEndPoint Class Referenceabstract

This class is used per flow e.g video flow and an audio flow to encapsulate the transport details. More...

#include <AVStreams_i.h>

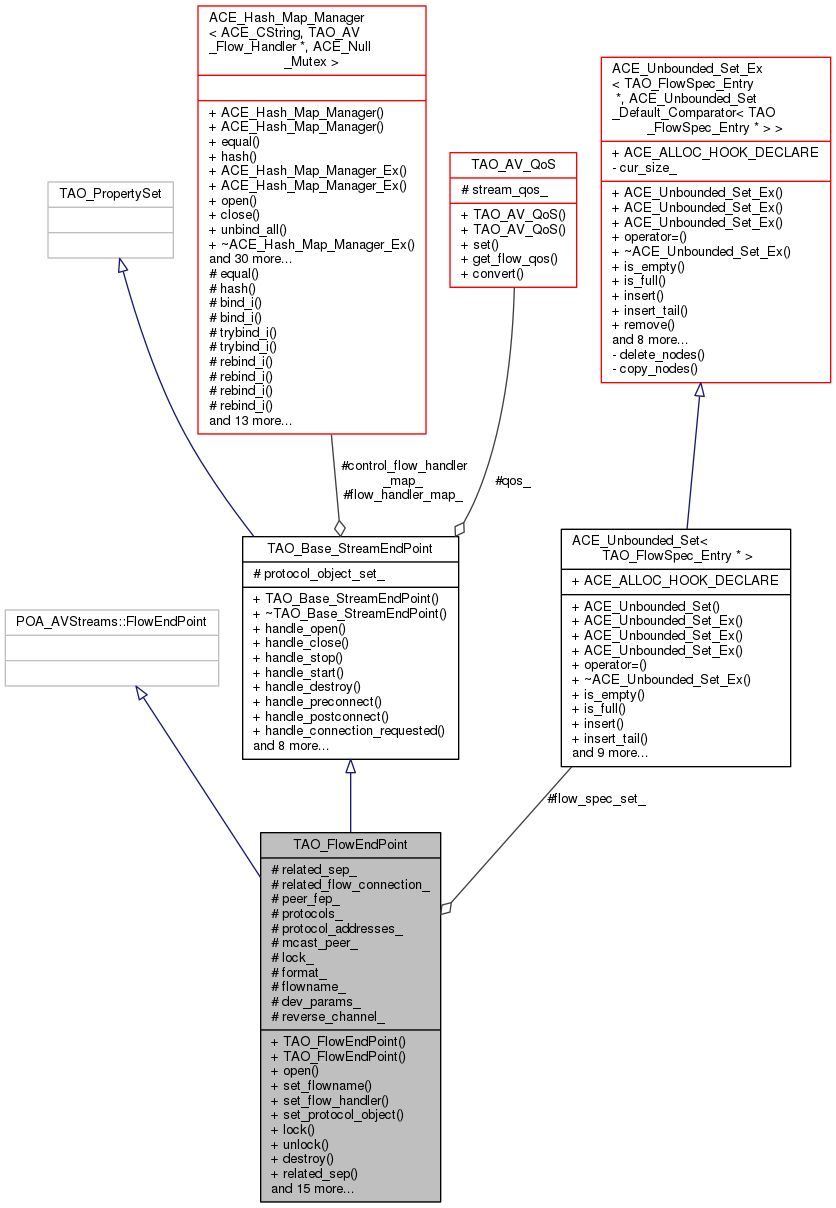
Inheritance diagram for TAO_FlowEndPoint:
Inheritance graph
Collaboration diagram for TAO_FlowEndPoint:
Collaboration graph

Public Member Functions

 TAO_FlowEndPoint (void)
 default constructor. More...
 
 TAO_FlowEndPoint (const char *flowname, AVStreams::protocolSpec &protocols, const char *format)
 
int open (const char *flowname, AVStreams::protocolSpec &protocols, const char *format)
 
int set_flowname (const char *flowname)
 
virtual void set_flow_handler (const char *flowname, TAO_AV_Flow_Handler *handler)
 
virtual int set_protocol_object (const char *flowname, TAO_AV_Protocol_Object *object)
 
virtual CORBA::Boolean lock (void)
 lock the flow endpoint for a particular flow. More...
 
virtual void unlock (void)
 unlock the flow endpoint for subsequent use. More...
 
virtual void destroy (void)
 destroy this flow. More...
 
virtual
AVStreams::StreamEndPoint_ptr 
related_sep (void)
 
virtual void related_sep (AVStreams::StreamEndPoint_ptr related_sep)
 
virtual
AVStreams::FlowConnection_ptr 
related_flow_connection (void)
 
virtual void related_flow_connection (AVStreams::FlowConnection_ptr related_flow_connection)
 set method for the related flow connection attribute. More...
 
virtual AVStreams::FlowEndPoint_ptr get_connected_fep (void)
 returns the other flowendpoint to which this is connected. More...
 
virtual CORBA::Boolean use_flow_protocol (const char *fp_name, const CORBA::Any &fp_settings)
 
virtual void set_format (const char *format)
 sets the data format. More...
 
virtual void set_dev_params (const CosPropertyService::Properties &new_settings)
 sets the device parameters. More...
 
virtual void set_protocol_restriction (const AVStreams::protocolSpec &the_spec)
 sets the list of protocols to be used. More...
 
virtual CORBA::Boolean is_fep_compatible (AVStreams::FlowEndPoint_ptr fep)
 checks whether the passed flowendpoint is compatible with this. More...
 
virtual CORBA::Boolean set_peer (AVStreams::FlowConnection_ptr the_fc, AVStreams::FlowEndPoint_ptr the_peer_fep, AVStreams::QoS &the_qos)
 sets the peer flowendpoint. More...
 
virtual CORBA::Boolean set_Mcast_peer (AVStreams::FlowConnection_ptr the_fc, AVStreams::MCastConfigIf_ptr a_mcastconfigif, AVStreams::QoS &the_qos)
 sets the multicast peer flowendpoint, not implemented. More...
 
virtual CORBA::Boolean connect_to_peer (AVStreams::QoS &the_qos, const char *address, const char *use_flow_protocol)=0
 
virtual CORBA::Boolean connect_to_peer_i (TAO_FlowSpec_Entry::Role role, AVStreams::QoS &the_qos, const char *address, const char *use_flow_protocol)
 connect to the peer endpoint. More...
 
virtual char * go_to_listen (AVStreams::QoS &the_qos, CORBA::Boolean is_mcast, AVStreams::FlowEndPoint_ptr peer, char *&flowProtocol)=0
 
virtual char * go_to_listen_i (TAO_FlowSpec_Entry::Role role, AVStreams::QoS &the_qos, CORBA::Boolean is_mcast, AVStreams::FlowEndPoint_ptr peer, char *&flowProtocol)
 listen request from the peer. More...
 
- Public Member Functions inherited from TAO_Base_StreamEndPoint
 TAO_Base_StreamEndPoint (void)
 
virtual ~TAO_Base_StreamEndPoint (void)
 
virtual int handle_open (void)
 called when streamendpoint is instantiated More...
 
virtual int handle_close (void)
 called when streamendpoint is being destructed More...
 
virtual int handle_stop (const AVStreams::flowSpec &the_spec)
 Application needs to define this. More...
 
virtual int handle_start (const AVStreams::flowSpec &the_spec)
 Application needs to define this. More...
 
virtual int handle_destroy (const AVStreams::flowSpec &the_spec)
 Application needs to define this. More...
 
virtual CORBA::Boolean handle_preconnect (AVStreams::flowSpec &the_spec)
 Application needs to define this. More...
 
virtual CORBA::Boolean handle_postconnect (AVStreams::flowSpec &the_spec)
 Application needs to define this. More...
 
virtual CORBA::Boolean handle_connection_requested (AVStreams::flowSpec &the_spec)
 Application needs to define this. More...
 
virtual int get_callback (const char *flowname, TAO_AV_Callback *&callback)
 
virtual int get_control_callback (const char *flowname, TAO_AV_Callback *&callback)
 
virtual void set_control_flow_handler (const char *flowname, TAO_AV_Flow_Handler *handler)
 
TAO_AV_QoSqos (void)
 
void protocol_object_set (void)
 
int is_protocol_object_set (void)
 

Protected Attributes

AVStreams::StreamEndPoint_var related_sep_
 The related streamendpoint. More...
 
AVStreams::FlowConnection_var related_flow_connection_
 The related flow connection reference. More...
 
AVStreams::FlowEndPoint_var peer_fep_
 The peer flowendpoint reference. More...
 
AVStreams::protocolSpec protocols_
 Available protocols for this flowendpoint. More...
 
AVStreams::protocolSpec protocol_addresses_
 Address information for the protocols. More...
 
AVStreams::MCastConfigIf_var mcast_peer_
 The multicast peer endpoint. More...
 
CORBA::Boolean lock_
 Lock. More...
 
CORBA::String_var format_
 
CORBA::String_var flowname_
 
CosPropertyService::Properties dev_params_
 
TAO_AV_FlowSpecSet flow_spec_set_
 
CORBA::String_var reverse_channel_
 
- Protected Attributes inherited from TAO_Base_StreamEndPoint
TAO_AV_QoS qos_
 
Flow_Handler_Map flow_handler_map_
 
Flow_Handler_Map control_flow_handler_map_
 
int protocol_object_set_
 

Detailed Description

This class is used per flow e.g video flow and an audio flow to encapsulate the transport details.

Constructor & Destructor Documentation

TAO_FlowEndPoint::TAO_FlowEndPoint ( void  )

default constructor.

TAO_FlowEndPoint::TAO_FlowEndPoint ( const char *  flowname,
AVStreams::protocolSpec protocols,
const char *  format 
)

Member Function Documentation

virtual CORBA::Boolean TAO_FlowEndPoint::connect_to_peer ( AVStreams::QoS the_qos,
const char *  address,
const char *  use_flow_protocol 
)
pure virtual

This should be implemented in both the FlowProducer and consumer and hence is pure virtual since we need to know the role of the flowendpoint to create appropriate protocol objects. eg. in SFP to create Producer Object/ Consumer Object.

Implemented in TAO_FlowConsumer, and TAO_FlowProducer.

CORBA::Boolean TAO_FlowEndPoint::connect_to_peer_i ( TAO_FlowSpec_Entry::Role  role,
AVStreams::QoS the_qos,
const char *  address,
const char *  use_flow_protocol 
)
virtual

connect to the peer endpoint.

void TAO_FlowEndPoint::destroy ( void  )
virtual

destroy this flow.

AVStreams::FlowEndPoint_ptr TAO_FlowEndPoint::get_connected_fep ( void  )
virtual

returns the other flowendpoint to which this is connected.

virtual char* TAO_FlowEndPoint::go_to_listen ( AVStreams::QoS the_qos,
CORBA::Boolean  is_mcast,
AVStreams::FlowEndPoint_ptr  peer,
char *&  flowProtocol 
)
pure virtual

This should be implemented in both the FlowProducer and consumer and hence is pure virtual since we need to know the role of the flowendpoint to create appropriate protocol objects. eg. in SFP to create Producer Object/ Consumer Object.

Implemented in TAO_FlowConsumer, and TAO_FlowProducer.

char * TAO_FlowEndPoint::go_to_listen_i ( TAO_FlowSpec_Entry::Role  role,
AVStreams::QoS the_qos,
CORBA::Boolean  is_mcast,
AVStreams::FlowEndPoint_ptr  peer,
char *&  flowProtocol 
)
virtual

listen request from the peer.

CORBA::Boolean TAO_FlowEndPoint::is_fep_compatible ( AVStreams::FlowEndPoint_ptr  fep)
virtual

checks whether the passed flowendpoint is compatible with this.

CORBA::Boolean TAO_FlowEndPoint::lock ( void  )
virtual

lock the flow endpoint for a particular flow.

int TAO_FlowEndPoint::open ( const char *  flowname,
AVStreams::protocolSpec protocols,
const char *  format 
)
AVStreams::FlowConnection_ptr TAO_FlowEndPoint::related_flow_connection ( void  )
virtual
void TAO_FlowEndPoint::related_flow_connection ( AVStreams::FlowConnection_ptr  related_flow_connection)
virtual

set method for the related flow connection attribute.

AVStreams::StreamEndPoint_ptr TAO_FlowEndPoint::related_sep ( void  )
virtual

get method for the related streamendpoint under which this flowendpoint is.

void TAO_FlowEndPoint::related_sep ( AVStreams::StreamEndPoint_ptr  related_sep)
virtual

set method for the related streamendpoint under which this flowendpoint is.

void TAO_FlowEndPoint::set_dev_params ( const CosPropertyService::Properties &  new_settings)
virtual

sets the device parameters.

void TAO_FlowEndPoint::set_flow_handler ( const char *  flowname,
TAO_AV_Flow_Handler handler 
)
virtual

Reimplemented from TAO_Base_StreamEndPoint.

int TAO_FlowEndPoint::set_flowname ( const char *  flowname)
void TAO_FlowEndPoint::set_format ( const char *  format)
virtual

sets the data format.

CORBA::Boolean TAO_FlowEndPoint::set_Mcast_peer ( AVStreams::FlowConnection_ptr  the_fc,
AVStreams::MCastConfigIf_ptr  a_mcastconfigif,
AVStreams::QoS the_qos 
)
virtual

sets the multicast peer flowendpoint, not implemented.

CORBA::Boolean TAO_FlowEndPoint::set_peer ( AVStreams::FlowConnection_ptr  the_fc,
AVStreams::FlowEndPoint_ptr  the_peer_fep,
AVStreams::QoS the_qos 
)
virtual

sets the peer flowendpoint.

int TAO_FlowEndPoint::set_protocol_object ( const char *  flowname,
TAO_AV_Protocol_Object object 
)
virtual

Reimplemented from TAO_Base_StreamEndPoint.

void TAO_FlowEndPoint::set_protocol_restriction ( const AVStreams::protocolSpec the_spec)
virtual

sets the list of protocols to be used.

void TAO_FlowEndPoint::unlock ( void  )
virtual

unlock the flow endpoint for subsequent use.

CORBA::Boolean TAO_FlowEndPoint::use_flow_protocol ( const char *  fp_name,
const CORBA::Any &  fp_settings 
)
virtual

Member Data Documentation

CosPropertyService::Properties TAO_FlowEndPoint::dev_params_
protected
TAO_AV_FlowSpecSet TAO_FlowEndPoint::flow_spec_set_
protected
CORBA::String_var TAO_FlowEndPoint::flowname_
protected
CORBA::String_var TAO_FlowEndPoint::format_
protected
CORBA::Boolean TAO_FlowEndPoint::lock_
protected

Lock.

AVStreams::MCastConfigIf_var TAO_FlowEndPoint::mcast_peer_
protected

The multicast peer endpoint.

AVStreams::FlowEndPoint_var TAO_FlowEndPoint::peer_fep_
protected

The peer flowendpoint reference.

AVStreams::protocolSpec TAO_FlowEndPoint::protocol_addresses_
protected

Address information for the protocols.

AVStreams::protocolSpec TAO_FlowEndPoint::protocols_
protected

Available protocols for this flowendpoint.

AVStreams::FlowConnection_var TAO_FlowEndPoint::related_flow_connection_
protected

The related flow connection reference.

AVStreams::StreamEndPoint_var TAO_FlowEndPoint::related_sep_
protected

The related streamendpoint.

CORBA::String_var TAO_FlowEndPoint::reverse_channel_
protected

The documentation for this class was generated from the following files: