|
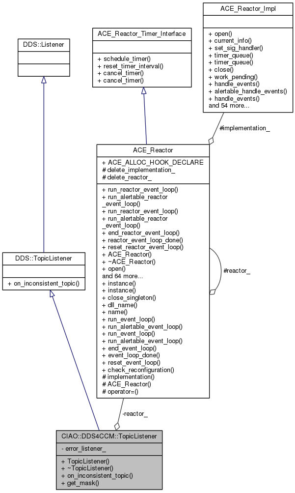
DDS4CCM
1.2.3
|
#include <TopicListener.h>


Public Member Functions | |
| TopicListener (::CCM_DDS::ConnectorStatusListener_ptr error_listener,::ACE_Reactor *reactor) | |
| Constructor. More... | |
| virtual | ~TopicListener (void) |
| Destructor. More... | |
| virtual void | on_inconsistent_topic (::DDS::Topic_ptr the_topic, const ::DDS::InconsistentTopicStatus &status) |
Public Member Functions inherited from DDS::TopicListener | |
| void | on_inconsistent_topic (in Topic the_topic, in InconsistentTopicStatus status) |
Static Public Member Functions | |
| ::DDS::StatusMask | get_mask (CCM_DDS::ConnectorStatusListener_ptr error_listener) |
Private Attributes | |
| CCM_DDS::ConnectorStatusListener_var | error_listener_ |
| ACE_Reactor * | reactor_ |
| CIAO::DDS4CCM::TopicListener::TopicListener | ( | ::CCM_DDS::ConnectorStatusListener_ptr | error_listener, |
| ::ACE_Reactor * | reactor | ||
| ) |
Constructor.
|
virtual |
Destructor.
|
static |
|
virtual |
|
private |
|
private |
1.8.3.1