DAnCE  ..
 All Classes Namespaces Files Functions Variables Typedefs Enumerations Enumerator Friends Macros Groups Pages
Public Member Functions | Private Types | Private Member Functions | Private Attributes | List of all members
DAnCE_Domain_Validator_i Class Reference

#include <CORBA_Domain_Validator_impl.h>

Inheritance diagram for DAnCE_Domain_Validator_i:
Inheritance graph
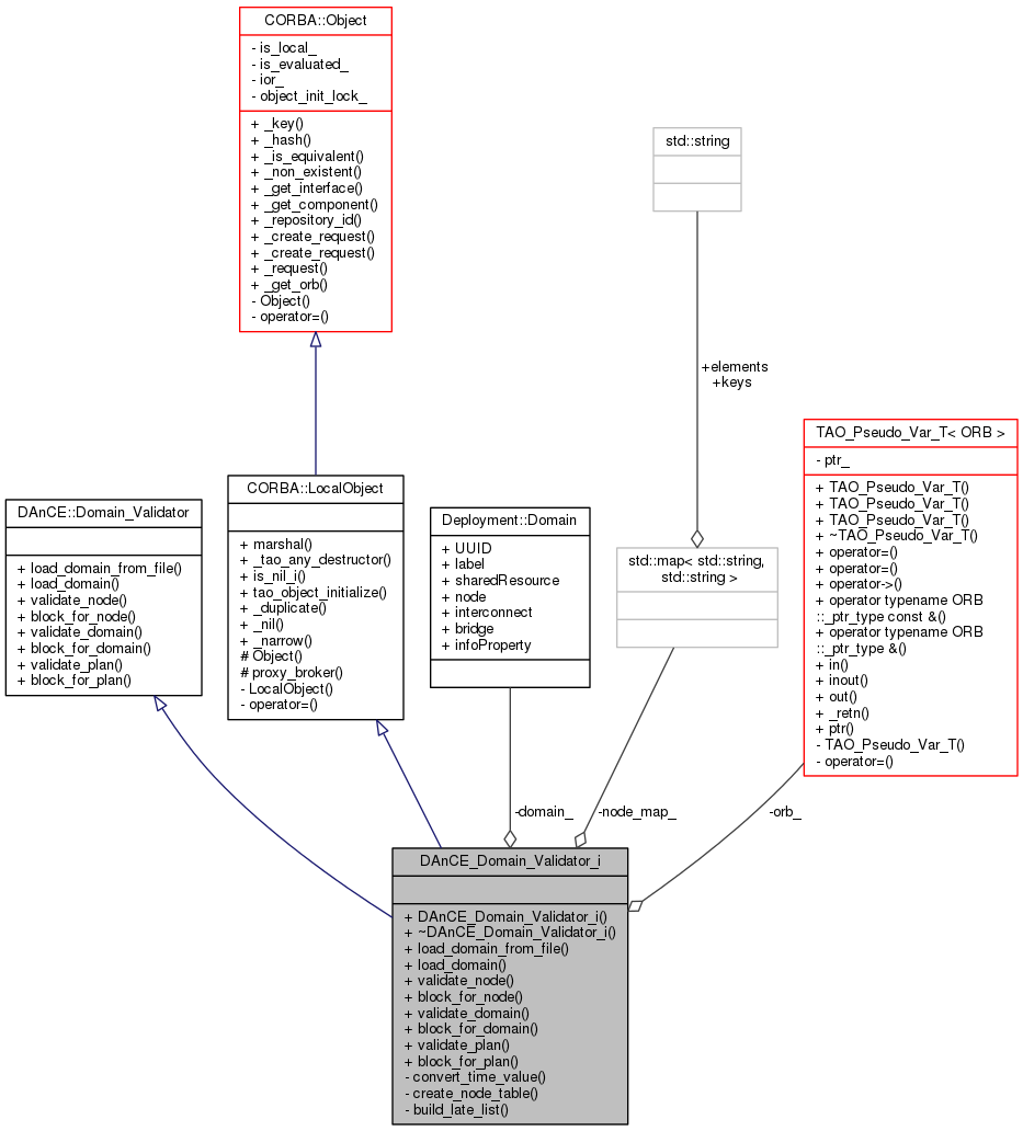
Collaboration diagram for DAnCE_Domain_Validator_i:
Collaboration graph

Public Member Functions

 DAnCE_Domain_Validator_i (CORBA::ORB_ptr orb)
 
virtual ~DAnCE_Domain_Validator_i (void)
 
virtual bool load_domain_from_file (const char *filename)
 
virtual void load_domain (const ::Deployment::Domain &domain)
 
virtual ::CORBA::Boolean validate_node (const char *node_name)
 
virtual ::CORBA::Boolean block_for_node (const char *node_name, const ::DAnCE::Time_Value &max_block_time)
 
virtual ::CORBA::Boolean validate_domain (::CORBA::StringSeq_out late_nodes)
 
virtual ::CORBA::Boolean block_for_domain (const ::DAnCE::Time_Value &max_block_time,::CORBA::StringSeq_out late_nodes)
 
virtual ::CORBA::Boolean validate_plan (const ::Deployment::DeploymentPlan &plan,::CORBA::StringSeq_out late_nodes)
 
virtual ::CORBA::Boolean block_for_plan (const ::Deployment::DeploymentPlan &plan, const ::DAnCE::Time_Value &max_block_time,::CORBA::StringSeq_out late_nodes)
 
- Public Member Functions inherited from DAnCE::Domain_Validator
boolean load_domain_from_file (in string filename)
 Loads a domain from a plan file. More...
 
void load_domain (in::Deployment::Domain domain)
 Initializes the domain validator with a provided domain object. More...
 
boolean validate_node (in string node_name)
 Validates. More...
 
boolean block_for_node (in string node_name, in Time_Value max_block_time)
 blocks until a given node is made ready More...
 
boolean validate_domain (out CORBA::StringSeq late_nodes)
 
boolean block_for_domain (in Time_Value max_block_time, out CORBA::StringSeq late_nodes)
 
boolean validate_plan (in::Deployment::DeploymentPlan plan, out CORBA::StringSeq late_nodes)
 
boolean block_for_plan (in::Deployment::DeploymentPlan plan, in Time_Value max_block_time, out CORBA::StringSeq late_nodes)
 

Private Types

typedef std::list< std::string > NODE_LIST
 
typedef std::map< std::string,
std::string > 
NODE_MAP
 

Private Member Functions

ACE_Time_Value convert_time_value (const ::DAnCE::Time_Value &time_value)
 
bool create_node_table (void)
 
void build_late_list (const NODE_LIST &nodelist,::CORBA::StringSeq_out &latelist)
 

Private Attributes

::CORBA::ORB_var orb_
 
const ::Deployment::Domaindomain_
 
NODE_MAP node_map_
 

Additional Inherited Members

- Public Types inherited from CORBA::LocalObject
typedef Object_ptr _ptr_type
 
typedef Object_var _var_type
 
typedef Object_out _out_type
 
- Static Public Member Functions inherited from CORBA::LocalObject
static CORBA::Boolean marshal (const Object_ptr x, TAO_OutputCDR &cdr)
 
static void _tao_any_destructor (void *)
 
static CORBA::Boolean is_nil_i (CORBA::Object_ptr obj)
 
static void tao_object_initialize (Object *)
 
static CORBA::Object_ptr _duplicate (CORBA::Object_ptr obj)
 
static CORBA::Object_ptr _nil (void)
 
static CORBA::Object_ptr _narrow (CORBA::Object_ptr obj)
 
- Protected Member Functions inherited from CORBA::LocalObject
 Object (int dummy=0)
 
TAO::Object_Proxy_Brokerproxy_broker () const
 

Member Typedef Documentation

typedef std::list< std::string > DAnCE_Domain_Validator_i::NODE_LIST
private
typedef std::map< std::string, std::string > DAnCE_Domain_Validator_i::NODE_MAP
private

Constructor & Destructor Documentation

DAnCE_Domain_Validator_i::DAnCE_Domain_Validator_i ( CORBA::ORB_ptr  orb)
DAnCE_Domain_Validator_i::~DAnCE_Domain_Validator_i ( void  )
virtual

Member Function Documentation

CORBA::Boolean DAnCE_Domain_Validator_i::block_for_domain ( const ::DAnCE::Time_Value max_block_time,
::CORBA::StringSeq_out  late_nodes 
)
CORBA::Boolean DAnCE_Domain_Validator_i::block_for_node ( const char *  node_name,
const ::DAnCE::Time_Value max_block_time 
)
CORBA::Boolean DAnCE_Domain_Validator_i::block_for_plan ( const ::Deployment::DeploymentPlan plan,
const ::DAnCE::Time_Value max_block_time,
::CORBA::StringSeq_out  late_nodes 
)
void DAnCE_Domain_Validator_i::build_late_list ( const NODE_LIST nodelist,
::CORBA::StringSeq_out &  latelist 
)
private
ACE_Time_Value DAnCE_Domain_Validator_i::convert_time_value ( const ::DAnCE::Time_Value time_value)
private
bool DAnCE_Domain_Validator_i::create_node_table ( void  )
private
void DAnCE_Domain_Validator_i::load_domain ( const ::Deployment::Domain domain)
virtual
bool DAnCE_Domain_Validator_i::load_domain_from_file ( const char *  filename)
virtual
CORBA::Boolean DAnCE_Domain_Validator_i::validate_domain ( ::CORBA::StringSeq_out  late_nodes)
CORBA::Boolean DAnCE_Domain_Validator_i::validate_node ( const char *  node_name)
CORBA::Boolean DAnCE_Domain_Validator_i::validate_plan ( const ::Deployment::DeploymentPlan plan,
::CORBA::StringSeq_out  late_nodes 
)

Member Data Documentation

const ::Deployment::Domain* DAnCE_Domain_Validator_i::domain_
private
NODE_MAP DAnCE_Domain_Validator_i::node_map_
private
::CORBA::ORB_var DAnCE_Domain_Validator_i::orb_
private

The documentation for this class was generated from the following files: