|
TAO_CosTrader
2.1.8
|
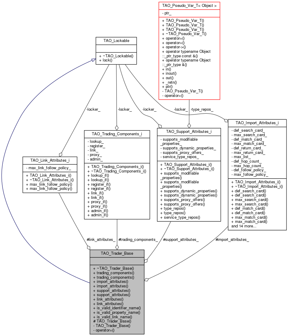
TAO_Trader inherits from this "helper" class. The sole purpose of this class is to factor some of TAO_Trader's data members out, so that they would not have to be templatized and be be aware of the type of lock they use. More...
#include <Trader.h>


Public Types | |
| enum | Trader_Components { LOOKUP = 0x001, REGISTER = 0x002, LINK = 0x004, PROXY = 0x008, ADMIN = 0x010 } |
Public Member Functions | |
| virtual | ~TAO_Trader_Base (void) |
| TAO_Trading_Components_i & | trading_components (void) |
| const TAO_Trading_Components_i & | trading_components (void) const |
| TAO_Import_Attributes_i & | import_attributes (void) |
| const TAO_Import_Attributes_i & | import_attributes (void) const |
| TAO_Support_Attributes_i & | support_attributes (void) |
| const TAO_Support_Attributes_i & | support_attributes (void) const |
| TAO_Link_Attributes_i & | link_attributes (void) |
| const TAO_Link_Attributes_i & | link_attributes (void) const |
Public Member Functions inherited from TAO_Lockable | |
| virtual | ~TAO_Lockable (void) |
| virtual ACE_Lock & | lock (void)=0 |
Static Public Member Functions | |
| static CORBA::Boolean | is_valid_identifier_name (const char *ident) |
| static CORBA::Boolean | is_valid_property_name (const char *ident) |
| static CORBA::Boolean | is_valid_link_name (const char *ident) |
Protected Member Functions | |
| TAO_Trader_Base (void) | |
| Implemented. More... | |
Protected Attributes | |
| TAO_Trading_Components_i | trading_components_ |
| Stores and allows lookup of trader's components. More... | |
| TAO_Import_Attributes_i | import_attributes_ |
| Stores and allows access/modification of trader's import attributes. More... | |
| TAO_Support_Attributes_i | support_attributes_ |
| Stores and allows access/modification of trader's support attributes. More... | |
| TAO_Link_Attributes_i | link_attributes_ |
| Stores and allows access/modification of trader's link attributes. More... | |
Private Member Functions | |
| TAO_Trader_Base (const TAO_Trader_Base &TAO_Trader_Base) | |
| Unimplemented. More... | |
| TAO_Trader_Base & | operator= (const TAO_Trader_Base &) |
TAO_Trader inherits from this "helper" class. The sole purpose of this class is to factor some of TAO_Trader's data members out, so that they would not have to be templatized and be be aware of the type of lock they use.
TAO_Trader is a template class. And while we want <import_attributes_>, <trader_components_>, and <support_attributes> use a lock contained in TAO_Trader, we do not want all these classes to be templatized. TAO_Trader_Base class solves this problem.
|
virtual |
|
protected |
Implemented.
|
private |
Unimplemented.
| TAO_Import_Attributes_i & TAO_Trader_Base::import_attributes | ( | void | ) |
| const TAO_Import_Attributes_i & TAO_Trader_Base::import_attributes | ( | void | ) | const |
|
static |
Determine whether the identifier is a valid one (i.e., if the first character is a letter, and the subsequent ones letter, numbers, or underscores.)
IDL identifier scoping and escaping rules apply.
|
inlinestatic |
Determine whether the link name is a valid one currently defined the same as property name.
|
static |
Determine whether the identifier is a valid one (i.e., if the first character is a letter, and the subsequent ones letter, numbers, or underscores.)
| TAO_Link_Attributes_i & TAO_Trader_Base::link_attributes | ( | void | ) |
| const TAO_Link_Attributes_i & TAO_Trader_Base::link_attributes | ( | void | ) | const |
|
private |
| TAO_Support_Attributes_i & TAO_Trader_Base::support_attributes | ( | void | ) |
| const TAO_Support_Attributes_i & TAO_Trader_Base::support_attributes | ( | void | ) | const |
| TAO_Trading_Components_i & TAO_Trader_Base::trading_components | ( | void | ) |
| const TAO_Trading_Components_i & TAO_Trader_Base::trading_components | ( | void | ) | const |
|
protected |
Stores and allows access/modification of trader's import attributes.
|
protected |
Stores and allows access/modification of trader's link attributes.
|
protected |
Stores and allows access/modification of trader's support attributes.
|
protected |
Stores and allows lookup of trader's components.
1.8.3.1