|
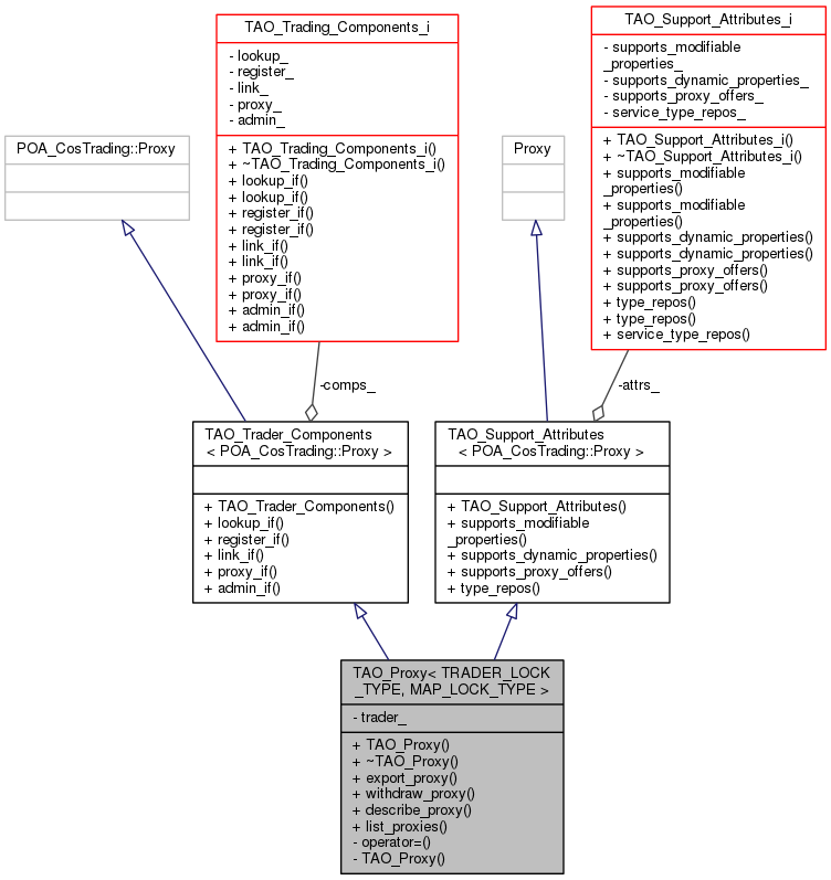
TAO_CosTrader
2.1.8
|
#include <Trader_Interfaces.h>


Public Member Functions | |
| TAO_Proxy (TAO_Trader< TRADER_LOCK_TYPE, MAP_LOCK_TYPE > &trader) | |
| ~TAO_Proxy (void) | |
| virtual CosTrading::OfferId | export_proxy (CosTrading::Lookup_ptr, const char *, const CosTrading::PropertySeq &, CORBA::Boolean if_match_all, const char *, const CosTrading::PolicySeq &) |
| virtual void | withdraw_proxy (const char *) |
| virtual CosTrading::Proxy::ProxyInfo * | describe_proxy (const char *) |
| virtual void | list_proxies (CORBA::ULong, CosTrading::OfferIdSeq *&, CosTrading::OfferIdIterator_ptr &) |
Public Member Functions inherited from TAO_Trader_Components< POA_CosTrading::Proxy > | |
| TAO_Trader_Components (const TAO_Trading_Components_i &comps) | |
| virtual CosTrading::Lookup_ptr | lookup_if (void) |
| virtual CosTrading::Register_ptr | register_if (void) |
| virtual CosTrading::Link_ptr | link_if (void) |
| virtual CosTrading::Proxy_ptr | proxy_if (void) |
| virtual CosTrading::Admin_ptr | admin_if (void) |
Public Member Functions inherited from TAO_Support_Attributes< POA_CosTrading::Proxy > | |
| TAO_Support_Attributes (const TAO_Support_Attributes_i &attrs) | |
| virtual CORBA::Boolean | supports_modifiable_properties (void) |
| virtual CORBA::Boolean | supports_dynamic_properties (void) |
| virtual CORBA::Boolean | supports_proxy_offers (void) |
| virtual CosTrading::TypeRepository_ptr | type_repos (void) |
Private Member Functions | |
| void | operator= (const TAO_Proxy< TRADER_LOCK_TYPE, MAP_LOCK_TYPE > &) |
| TAO_Proxy (const TAO_Proxy< TRADER_LOCK_TYPE, MAP_LOCK_TYPE > &) | |
Private Attributes | |
| TAO_Trader< TRADER_LOCK_TYPE, MAP_LOCK_TYPE > & | trader_ |
| TAO_Proxy< TRADER_LOCK_TYPE, MAP_LOCK_TYPE >::TAO_Proxy | ( | TAO_Trader< TRADER_LOCK_TYPE, MAP_LOCK_TYPE > & | trader | ) |
| TAO_Proxy< TRADER_LOCK_TYPE, MAP_LOCK_TYPE >::~TAO_Proxy | ( | void | ) |
|
private |
|
virtual |
|
virtual |
|
virtual |
|
private |
|
virtual |
|
private |
1.8.3.1