|
TAO_CosNotification
2.1.8
|
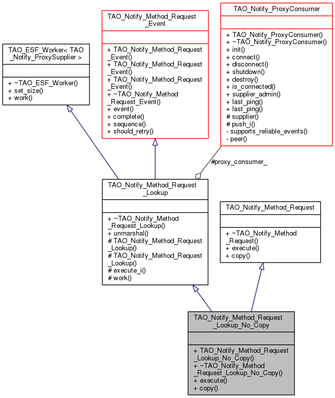
Lookup command object looks up the event type of the given event in the consumer map and send the event to each proxysupplier. More...
#include <Method_Request_Lookup.h>


Lookup command object looks up the event type of the given event in the consumer map and send the event to each proxysupplier.
| TAO_Notify_Method_Request_Lookup_No_Copy::TAO_Notify_Method_Request_Lookup_No_Copy | ( | const TAO_Notify_Event * | event, |
| TAO_Notify_ProxyConsumer * | proxy_consumer | ||
| ) |
Constructor.
|
virtual |
Destructor.
|
virtual |
Create a copy of this object.
Implements TAO_Notify_Method_Request.
|
virtual |
Execute the Request.
Implements TAO_Notify_Method_Request.
1.8.3.1