|
TAO_CosNotification
2.1.6
|
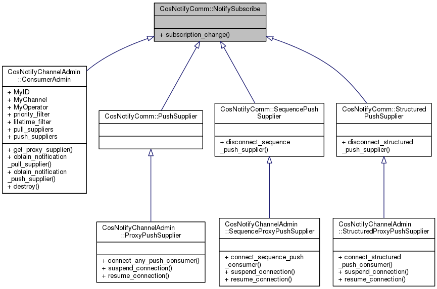
Defines interface to report changes in the events required from a supplier. More...
import "CosNotifyComm.idl";


Public Member Functions | |
| void | subscription_change (in CosNotification::EventTypeSeq added, in CosNotification::EventTypeSeq removed) raises ( InvalidEventType ) |
| Report a change in the list of subscriptions. | |
Defines interface to report changes in the events required from a supplier.
Interfaces that represent suppliers (or the supplier aspects of the Notification Service) provide this interface to receive changes
| void CosNotifyComm::NotifySubscribe::subscription_change | ( | in CosNotification::EventTypeSeq | added, |
| in CosNotification::EventTypeSeq | removed | ||
| ) | raises ( InvalidEventType ) |
Report a change in the list of subscriptions.
| added | The list of new event types that are interesting for the supplier's peer. |
| removed | The list of event types that are no longer interesting for the supplier's peer. |
| InvalidEventType | if the one or more event types provided is invalid |
1.8.1.1