|
DAnCE
..
|
#include <Deployment_Event.h>


Public Member Functions | |
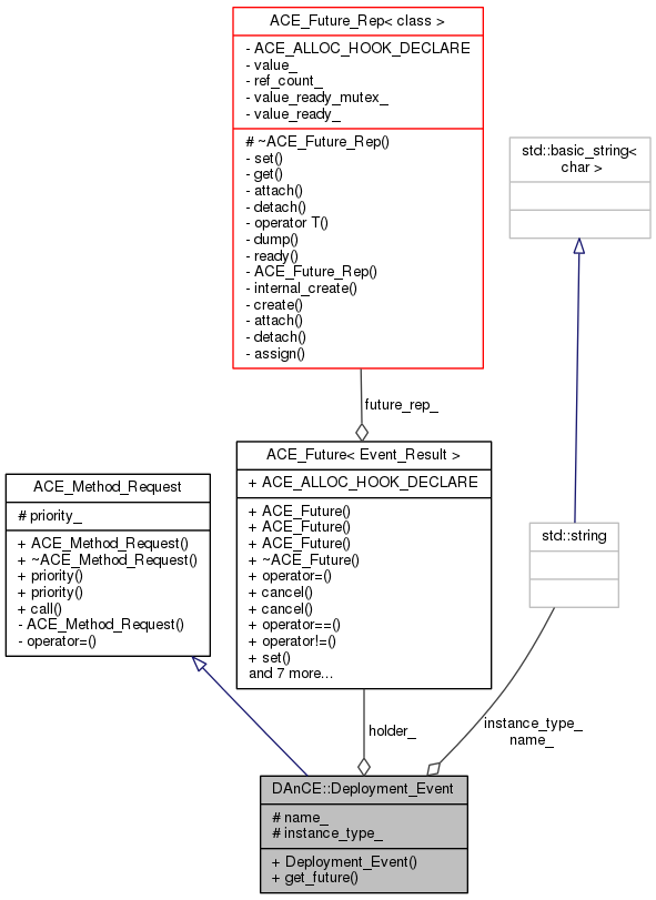
| Deployment_Event (Event_Future holder, const char *name, const char *instance_type) | |
| Event_Future | get_future (void) |
Public Member Functions inherited from ACE_Method_Request | |
| ACE_Method_Request (unsigned long priority=0) | |
| virtual | ~ACE_Method_Request (void) |
| unsigned long | priority (void) const |
| void | priority (unsigned long prio) |
| virtual int | call (void)=0 |
Protected Attributes | |
| Event_Future | holder_ |
| std::string | name_ |
| std::string | instance_type_ |
Protected Attributes inherited from ACE_Method_Request | |
| unsigned long | priority_ |
| DAnCE::Deployment_Event::Deployment_Event | ( | Event_Future | holder, |
| const char * | name, | ||
| const char * | instance_type | ||
| ) |
| Event_Future DAnCE::Deployment_Event::get_future | ( | void | ) |
|
protected |
|
protected |
|
protected |
1.8.1.1