TAO_DynamicInterface  2.1.5
 All Classes Namespaces Files Functions Variables Typedefs Enumerations Friends Macros Pages
Public Member Functions | Protected Member Functions | List of all members
TAO::DII_Asynch_Invocation_Adapter Class Reference

This class is for asynchronous DII invocation. More...

#include <DII_Invocation_Adapter.h>

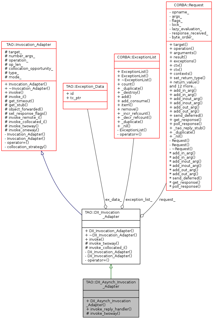
Inheritance diagram for TAO::DII_Asynch_Invocation_Adapter:
Inheritance graph
Collaboration diagram for TAO::DII_Asynch_Invocation_Adapter:
Collaboration graph

Public Member Functions

 DII_Asynch_Invocation_Adapter (CORBA::Object *target, Argument **args, int arg_number, const char *operation, int op_len, CORBA::Request *req, TAO::Invocation_Mode mode=TAO_DII_ASYNCH_INVOCATION)
 
void invoke_reply_handler (Messaging::ReplyHandler_ptr reply_handler_ptr)
 Invoke the target.
 

Protected Member Functions

virtual Invocation_Status invoke_twoway (TAO_Operation_Details &op, CORBA::Object_var &effective_target, Profile_Transport_Resolver &r, ACE_Time_Value *&max_wait_time)
 
- Protected Member Functions inherited from TAO::DII_Invocation_Adapter
 DII_Invocation_Adapter (CORBA::Object *target, Argument **args, int arg_number, const char *operation, size_t op_len, CORBA::ExceptionList *exception, CORBA::Request *r, Invocation_Mode mode=TAO_DII_INVOCATION)
 
virtual ~DII_Invocation_Adapter (void)
 
virtual void invoke (TAO::Exception_Data *ex, unsigned long ex_count)
 Invoke the target.
 
virtual Invocation_Status invoke_collocated_i (TAO_Stub *stub, TAO_Operation_Details &details, CORBA::Object_var &effective_target, Collocation_Strategy strat)
 
- Protected Member Functions inherited from TAO::Invocation_Adapter
 Invocation_Adapter (CORBA::Object_ptr target, Argument **args, int arg_number, const char *operation, size_t op_len, int collocation_opportunity, TAO::Invocation_Type type=TAO_TWOWAY_INVOCATION, TAO::Invocation_Mode mode=TAO_SYNCHRONOUS_INVOCATION)
 
virtual ~Invocation_Adapter (void)
 

Additional Inherited Members

Detailed Description

This class is for asynchronous DII invocation.

Constructor & Destructor Documentation

TAO::DII_Asynch_Invocation_Adapter::DII_Asynch_Invocation_Adapter ( CORBA::Object target,
Argument **  args,
int  arg_number,
const char *  operation,
int  op_len,
CORBA::Request req,
TAO::Invocation_Mode  mode = TAO_DII_ASYNCH_INVOCATION 
)

Member Function Documentation

void TAO::DII_Asynch_Invocation_Adapter::invoke_reply_handler ( Messaging::ReplyHandler_ptr  reply_handler_ptr)

Invoke the target.

Invocation_Status TAO::DII_Asynch_Invocation_Adapter::invoke_twoway ( TAO_Operation_Details op,
CORBA::Object_var effective_target,
Profile_Transport_Resolver r,
ACE_Time_Value *&  max_wait_time 
)
protectedvirtual

Reimplemented from TAO::DII_Invocation_Adapter.


The documentation for this class was generated from the following files: