|
TAO
2.1.5
|
Use the Leader/Follower loop to wait for one specific event. More...
#include <LF_Event.h>


Public Member Functions | |
| TAO_LF_Event (void) | |
| Constructor. | |
| virtual | ~TAO_LF_Event (void) |
| Destructor. | |
| virtual int | bind (TAO_LF_Follower *follower) |
| Bind a follower. | |
| virtual int | unbind (TAO_LF_Follower *follower) |
| Unbind the follower. | |
| void | reset_state (int new_state) |
| Reset the state, irrespective of the previous states. | |
Static Public Member Functions | |
| static const char * | state_name (int st) |
Protected Member Functions | |
| virtual void | state_changed_i (int new_state)=0 |
| Validate the state change. | |
| virtual int | is_state_final (void)=0 |
| Check whether we have reached the final state.. | |
Protected Attributes | |
| int | state_ |
| The current state. | |
| TAO_LF_Follower * | follower_ |
| The bounded follower. | |
Private Member Functions | |
| virtual void | set_state (int new_state) |
| Set the state irrespective of anything. | |
Friends | |
| class | TAO_Leader_Follower |
State management | |
A Leader/Followers event goes through several states during its lifetime. We use an enum to represent those states and state changes are validated according to the rules defined in the concrete classes. We treat the states as finite states in a FSM. The possible sequence of states through which the FSM migrates is defined in the concrete classes. | |
| enum | { LFS_IDLE = 0, LFS_ACTIVE, LFS_CONNECTION_WAIT, LFS_SUCCESS, LFS_FAILURE, LFS_TIMEOUT, LFS_CONNECTION_CLOSED } |
| void | state_changed (int new_state, TAO_Leader_Follower &lf) |
| virtual int | successful (void) const =0 |
| virtual int | error_detected (void) const =0 |
| int | keep_waiting (void) |
| Check if we should keep waiting. | |
Use the Leader/Follower loop to wait for one specific event.
The Leader/Follower event loop is used to wait for incoming responses, as well as to wait for all the data to be flushed. This class encapsulates this event loop. It uses Template Method to parametrize the 'waited for' predicate (i.e. reply received or message sent or connection establishment etc.)
| anonymous enum |
Virtual methods for this class hierarchy..Accessor to change the state. The state isn't changed unless certain conditions are satisfied.
Sort of double-checked optimization..
| TAO_LF_Event::TAO_LF_Event | ( | void | ) |
Constructor.
|
virtual |
Destructor.
|
virtual |
Bind a follower.
An event can be waited on by at most one follower thread, this method is used to bind the waiting thread to the event, in order to let the event signal any important state changes.
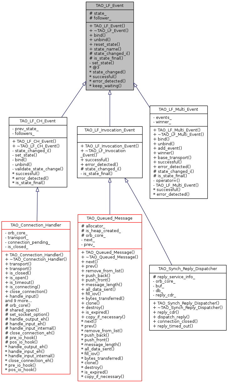
This is virtual to allow the LF_Multi_Event derived type share the follower with all the subordinate LF_CH_Events.
Reimplemented in TAO_LF_CH_Event, and TAO_LF_Multi_Event.
|
pure virtual |
Return 1 if an error was detected while waiting for the event
Implemented in TAO_LF_Multi_Event, TAO_LF_CH_Event, and TAO_LF_Invocation_Event.
|
protectedpure virtual |
Check whether we have reached the final state..
Implemented in TAO_LF_Multi_Event, TAO_LF_Invocation_Event, and TAO_LF_CH_Event.
| int TAO_LF_Event::keep_waiting | ( | void | ) |
Check if we should keep waiting.
| void TAO_LF_Event::reset_state | ( | int | new_state | ) |
Reset the state, irrespective of the previous states.
|
privatevirtual |
Set the state irrespective of anything.
Reimplemented in TAO_LF_CH_Event.
| void TAO_LF_Event::state_changed | ( | int | new_state, |
| TAO_Leader_Follower & | lf | ||
| ) |
Virtual methods for this class hierarchy..Accessor to change the state. The state isn't changed unless certain conditions are satisfied.
Sort of double-checked optimization..
|
protectedpure virtual |
Validate the state change.
Implemented in TAO_LF_CH_Event, TAO_LF_Multi_Event, and TAO_LF_Invocation_Event.
|
static |
|
pure virtual |
Return 1 if the condition was satisfied successfully, 0 if it has not
Implemented in TAO_LF_Multi_Event, TAO_LF_CH_Event, and TAO_LF_Invocation_Event.
|
virtual |
Unbind the follower.
Reimplemented in TAO_LF_CH_Event, and TAO_LF_Multi_Event.
|
friend |
|
protected |
The bounded follower.
|
protected |
The current state.
1.8.2