CIAO  1.1.5
 All Classes Namespaces Files Functions Variables Typedefs Enumerations Enumerator Friends Macros Groups Pages
Public Member Functions | Private Attributes | List of all members
CIAO::Homed_Component_Handler_i Class Reference

#include <Homed_Component_Handler.h>

Inheritance diagram for CIAO::Homed_Component_Handler_i:
Inheritance graph
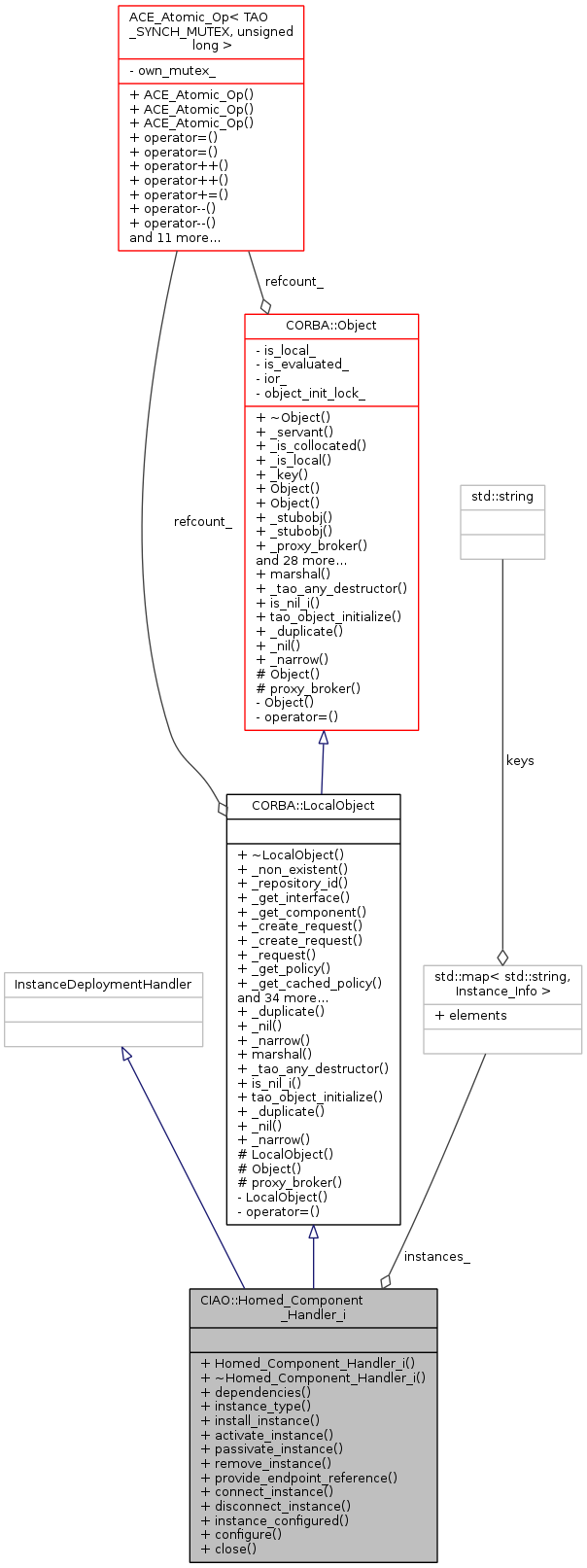
Collaboration diagram for CIAO::Homed_Component_Handler_i:
Collaboration graph

Public Member Functions

 Homed_Component_Handler_i ()
 
virtual ~Homed_Component_Handler_i (void)
 
virtual ::CORBA::StringSeq * dependencies (void)
 
virtual char * instance_type (void)
 
virtual void install_instance (const ::Deployment::DeploymentPlan &plan,::CORBA::ULong instanceRef,::CORBA::Any_out instance_reference)
 
virtual void activate_instance (const ::Deployment::DeploymentPlan &,::CORBA::ULong, const ::CORBA::Any &)
 
virtual void passivate_instance (const ::Deployment::DeploymentPlan &,::CORBA::ULong, const ::CORBA::Any &)
 
virtual void remove_instance (const ::Deployment::DeploymentPlan &plan,::CORBA::ULong instanceRef, const ::CORBA::Any &instance_reference)
 
virtual void provide_endpoint_reference (const ::Deployment::DeploymentPlan &plan,::CORBA::ULong connectionRef,::CORBA::Any_out endpoint_reference)
 
virtual void connect_instance (const ::Deployment::DeploymentPlan &plan,::CORBA::ULong connectionRef, const ::CORBA::Any &provided_reference)
 
virtual void disconnect_instance (const ::Deployment::DeploymentPlan &plan,::CORBA::ULong connectionRef)
 
virtual void instance_configured (const ::Deployment::DeploymentPlan &plan,::CORBA::ULong instanceRef)
 
virtual void configure (const Deployment::Properties &)
 
virtual void close (void)
 
- Public Member Functions inherited from CORBA::LocalObject
virtual ~LocalObject (void)
 
virtual CORBA::Boolean _non_existent (void)
 
virtual char * _repository_id (void)
 
virtual CORBA::InterfaceDef_ptr _get_interface (void)
 
virtual CORBA::Object_ptr _get_component (void)
 
virtual void _create_request (CORBA::Context_ptr ctx, const char *operation, CORBA::NVList_ptr arg_list, CORBA::NamedValue_ptr result, CORBA::Request_ptr &request, CORBA::Flags req_flags)
 
virtual void _create_request (CORBA::Context_ptr ctx, const char *operation, CORBA::NVList_ptr arg_list, CORBA::NamedValue_ptr result, CORBA::ExceptionList_ptr exclist, CORBA::ContextList_ptr ctxtlist, CORBA::Request_ptr &request, CORBA::Flags req_flags)
 
virtual CORBA::Request_ptr _request (const char *operation)
 
CORBA::Policy_ptr _get_policy (CORBA::PolicyType type)
 
CORBA::Policy_ptr _get_cached_policy (TAO_Cached_Policy_Type type)
 
CORBA::Object_ptr _set_policy_overrides (const CORBA::PolicyList &policies, CORBA::SetOverrideType set_add)
 
CORBA::PolicyList_get_policy_overrides (const CORBA::PolicyTypeSeq &types)
 
CORBA::Boolean _validate_connection (CORBA::PolicyList_out inconsistent_policies)
 
virtual CORBA::ULong _hash (CORBA::ULong maximum)
 
virtual CORBA::Boolean _is_equivalent (CORBA::Object_ptr other_obj)
 
virtual CORBA::ORB_ptr _get_orb (void)
 
virtual TAO::ObjectKey_key (void)
 
virtual ~Object (void)
 
virtual TAO_Abstract_ServantBase_servant (void) const
 
virtual CORBA::Boolean _is_collocated (void) const
 
virtual CORBA::Boolean _is_local (void) const
 
 Object (TAO_Stub *p, CORBA::Boolean collocated=false, TAO_Abstract_ServantBase *servant=0, TAO_ORB_Core *orb_core=0)
 
 Object (IOP::IOR *ior, TAO_ORB_Core *orb_core)
 
virtual TAO_Stub_stubobj (void) const
 
virtual TAO_Stub_stubobj (void)
 
virtual void _proxy_broker (TAO::Object_Proxy_Broker *proxy_broker)
 
virtual CORBA::Boolean marshal (TAO_OutputCDR &cdr)
 
CORBA::Boolean is_evaluated (void) const
 
TAO_ORB_Coreorb_core (void) const
 
IOP::IOR * steal_ior (void)
 
const IOP::IOR & ior (void) const
 
virtual bool can_convert_to_ior (void) const
 
virtual char * convert_to_ior (bool use_omg_ior_format, const char *ior_prefix) const
 
void _decr_refcount (void)
 
virtual void _add_ref (void)
 
virtual void _remove_ref (void)
 
virtual CORBA::ULong _refcount_value (void) const
 
virtual CORBA::Boolean _is_a (const char *logical_type_id)
 
virtual const char * _interface_repository_id (void) const
 
CORBA::Policy_ptr _get_policy (CORBA::PolicyType type)
 
CORBA::Policy_ptr _get_cached_policy (TAO_Cached_Policy_Type type)
 
CORBA::Object_ptr _set_policy_overrides (const CORBA::PolicyList &policies, CORBA::SetOverrideType set_add)
 
CORBA::PolicyList_get_policy_overrides (const CORBA::PolicyTypeSeq &types)
 
CORBA::Boolean _validate_connection (CORBA::PolicyList_out inconsistent_policies)
 
- Public Member Functions inherited from CORBA::Object
 Object (TAO_Stub *p, CORBA::Boolean collocated=false, TAO_Abstract_ServantBase *servant=0, TAO_ORB_Core *orb_core=0)
 
 Object (IOP::IOR *ior, TAO_ORB_Core *orb_core)
 
CORBA::Boolean is_evaluated (void) const
 
TAO_ORB_Coreorb_core (void) const
 
IOP::IOR * steal_ior (void)
 
const IOP::IOR & ior (void) const
 
void _decr_refcount (void)
 
CORBA::Policy_ptr _get_policy (CORBA::PolicyType type)
 
CORBA::Policy_ptr _get_cached_policy (TAO_Cached_Policy_Type type)
 
CORBA::Object_ptr _set_policy_overrides (const CORBA::PolicyList &policies, CORBA::SetOverrideType set_add)
 
CORBA::PolicyList_get_policy_overrides (const CORBA::PolicyTypeSeq &types)
 
CORBA::Boolean _validate_connection (CORBA::PolicyList_out inconsistent_policies)
 

Private Attributes

Deployment_Common::INSTANCES instances_
 

Additional Inherited Members

- Public Types inherited from CORBA::LocalObject
typedef LocalObject_ptr _ptr_type
 
typedef LocalObject_var _var_type
 
typedef LocalObject_out _out_type
 
typedef Object_ptr _ptr_type
 
typedef Object_var _var_type
 
typedef Object_out _out_type
 
- Static Public Member Functions inherited from CORBA::LocalObject
static LocalObject_ptr _duplicate (LocalObject_ptr obj)
 
static LocalObject_ptr _nil (void)
 
static LocalObject_ptr _narrow (CORBA::Object_ptr obj)
 
static CORBA::Boolean marshal (const Object_ptr x, TAO_OutputCDR &cdr)
 
static void _tao_any_destructor (void *)
 
static CORBA::Boolean is_nil_i (CORBA::Object_ptr obj)
 
static void tao_object_initialize (Object *)
 
static CORBA::Object_ptr _duplicate (CORBA::Object_ptr obj)
 
static CORBA::Object_ptr _nil (void)
 
static CORBA::Object_ptr _narrow (CORBA::Object_ptr obj)
 
- Protected Member Functions inherited from CORBA::LocalObject
 LocalObject (void)
 
 Object (int dummy=0)
 
TAO::Object_Proxy_Brokerproxy_broker () const
 
- Protected Attributes inherited from CORBA::LocalObject
ACE_Atomic_Op< TAO_SYNCH_MUTEX,
unsigned long > 
refcount_
 

Constructor & Destructor Documentation

CIAO::Homed_Component_Handler_i::Homed_Component_Handler_i ( )
CIAO::Homed_Component_Handler_i::~Homed_Component_Handler_i ( void  )
virtual

Member Function Documentation

void CIAO::Homed_Component_Handler_i::activate_instance ( const ::Deployment::DeploymentPlan &  plan,
::CORBA::ULong  instanceRef,
const ::CORBA::Any &   
)
virtual
void CIAO::Homed_Component_Handler_i::close ( void  )
virtual
void CIAO::Homed_Component_Handler_i::configure ( const Deployment::Properties &  )
virtual
void CIAO::Homed_Component_Handler_i::connect_instance ( const ::Deployment::DeploymentPlan &  plan,
::CORBA::ULong  connectionRef,
const ::CORBA::Any &  provided_reference 
)
virtual
CORBA::StringSeq * CIAO::Homed_Component_Handler_i::dependencies ( void  )
void CIAO::Homed_Component_Handler_i::disconnect_instance ( const ::Deployment::DeploymentPlan &  plan,
::CORBA::ULong  connectionRef 
)
virtual
void CIAO::Homed_Component_Handler_i::install_instance ( const ::Deployment::DeploymentPlan &  plan,
::CORBA::ULong  instanceRef,
::CORBA::Any_out  instance_reference 
)
virtual
void CIAO::Homed_Component_Handler_i::instance_configured ( const ::Deployment::DeploymentPlan &  plan,
::CORBA::ULong  instanceRef 
)
virtual
char * CIAO::Homed_Component_Handler_i::instance_type ( void  )
virtual
void CIAO::Homed_Component_Handler_i::passivate_instance ( const ::Deployment::DeploymentPlan &  plan,
::CORBA::ULong  instanceRef,
const ::CORBA::Any &   
)
virtual
void CIAO::Homed_Component_Handler_i::provide_endpoint_reference ( const ::Deployment::DeploymentPlan &  plan,
::CORBA::ULong  connectionRef,
::CORBA::Any_out  endpoint_reference 
)
virtual
void CIAO::Homed_Component_Handler_i::remove_instance ( const ::Deployment::DeploymentPlan &  plan,
::CORBA::ULong  instanceRef,
const ::CORBA::Any &  instance_reference 
)
virtual

Member Data Documentation

Deployment_Common::INSTANCES CIAO::Homed_Component_Handler_i::instances_
private

The documentation for this class was generated from the following files: