|
ACE_INet
6.1.5
|
#include <BidirStreamBuffer.h>


Public Types | |
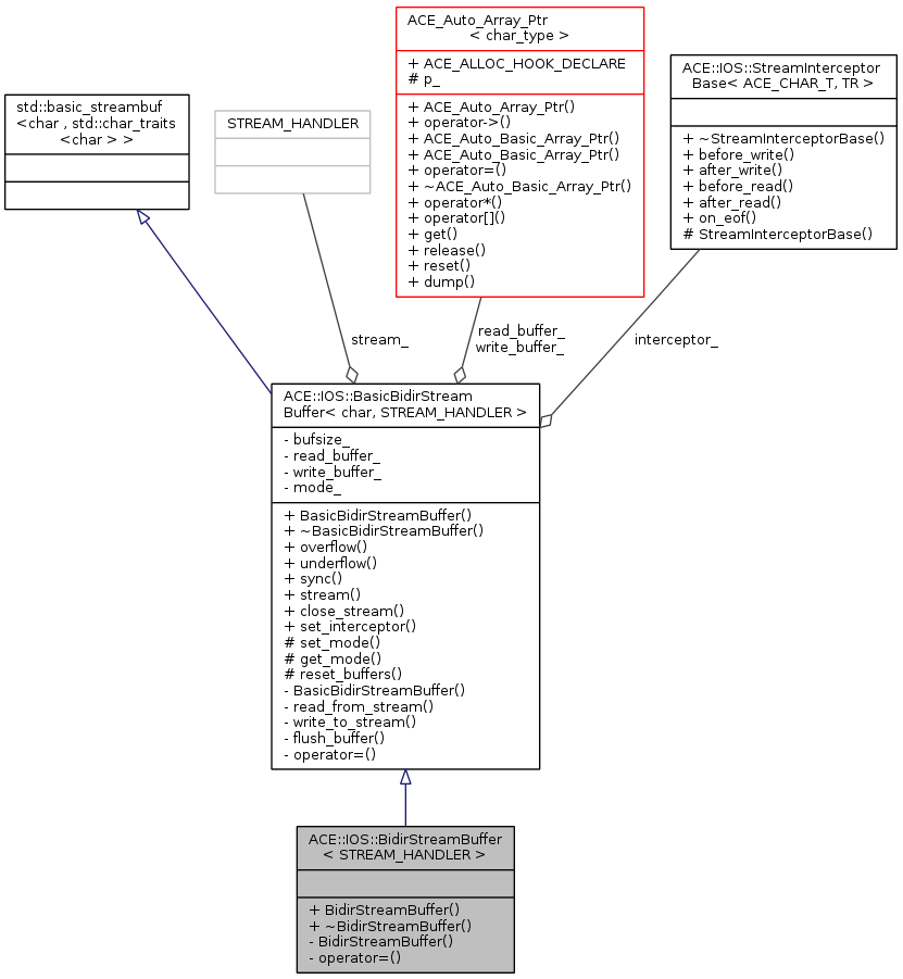
| typedef BasicBidirStreamBuffer < char, STREAM_HANDLER > | super |
| typedef super::openmode | openmode |
Public Types inherited from ACE::IOS::BasicBidirStreamBuffer< char, STREAM_HANDLER > | |
| typedef std::basic_streambuf < char, std::char_traits< char > > | base_type |
| typedef std::basic_ios< char, std::char_traits< char > > | ios_type |
| typedef char | char_type |
| typedef std::char_traits< char > | char_traits |
| typedef base_type::int_type | int_type |
| typedef base_type::pos_type | pos_type |
| typedef base_type::off_type | off_type |
| typedef ios_type::openmode | openmode |
| typedef StreamInterceptorBase < char_type, char_traits > | interceptor_type |
Public Member Functions | |
| BidirStreamBuffer (STREAM_HANDLER *sh, std::streamsize bufsz, openmode mode) | |
| virtual | ~BidirStreamBuffer () |
Public Member Functions inherited from ACE::IOS::BasicBidirStreamBuffer< char, STREAM_HANDLER > | |
| BasicBidirStreamBuffer (STREAM_HANDLER *sh, std::streamsize bufsz, openmode mode) | |
| Constructor. | |
| virtual | ~BasicBidirStreamBuffer () |
| Destructor. | |
| virtual int_type | overflow (int_type c) |
| virtual int_type | underflow () |
| virtual int | sync () |
| const STREAM_HANDLER & | stream () const |
| void | close_stream () |
| void | set_interceptor (interceptor_type &interceptor) |
Private Member Functions | |
| BidirStreamBuffer (const BidirStreamBuffer &) | |
| BidirStreamBuffer & | operator= (const BidirStreamBuffer &) |
Additional Inherited Members | |
Protected Member Functions inherited from ACE::IOS::BasicBidirStreamBuffer< char, STREAM_HANDLER > | |
| void | set_mode (openmode mode) |
| openmode | get_mode () const |
| void | reset_buffers () |
| typedef super::openmode ACE::IOS::BidirStreamBuffer< STREAM_HANDLER >::openmode |
| typedef BasicBidirStreamBuffer< char, STREAM_HANDLER> ACE::IOS::BidirStreamBuffer< STREAM_HANDLER >::super |
| ACE::IOS::BidirStreamBuffer< STREAM_HANDLER >::BidirStreamBuffer | ( | STREAM_HANDLER * | sh, |
| std::streamsize | bufsz, | ||
| openmode | mode | ||
| ) |
|
virtual |
|
private |
|
private |
1.8.2